3465x
000210
2023-07-31

Создание протокола результатов

Чтобы создать новый протокол результатов, нажмите кнопку Новый протокол результатов на панели инструментов.

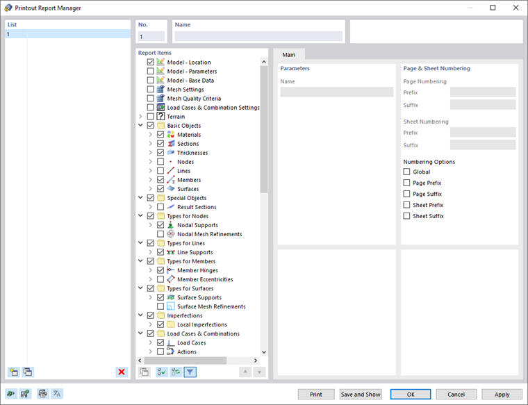
Появится диалоговое окно ' Диспетчер протокола результатов '.

Предустановка шаблона №1. Он включает в себя исходные данные и выбранные результаты. Предварительный просмотр этого документа можно создать с помощью Сохранить и отобразить .

Исходная глава