3465x
000210
31. Juli 2023

Ausdruckprotokoll erstellen

Um ein neues Ausdruckprotokoll zu erstellen, klicken Sie auf die Schaltfläche Neues Ausdruckprotokoll in der Symbolleiste.

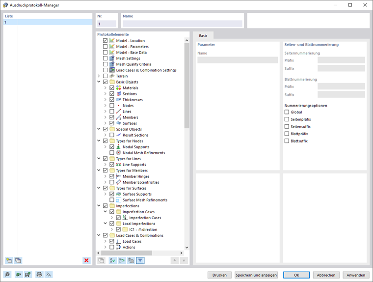
Es erscheint der Dialog 'Ausdruckprotokoll-Manager'.

Vorlage Nr. 1 ist voreingestellt. Es umfasst die Eingabedaten und selektierten Ergebnisse. Um eine Vorschau dieses Dokuments zu erstellen, klicken Sie auf Speichern und anzeigen.

Übergeordnetes Kapitel