3471x
000210
31.7.2023

Vytvoření tiskového protokolu

Nový tiskový protokol vytvoříme kliknutím na tlačítko Nový tiskový protokol v panelu nástrojů.

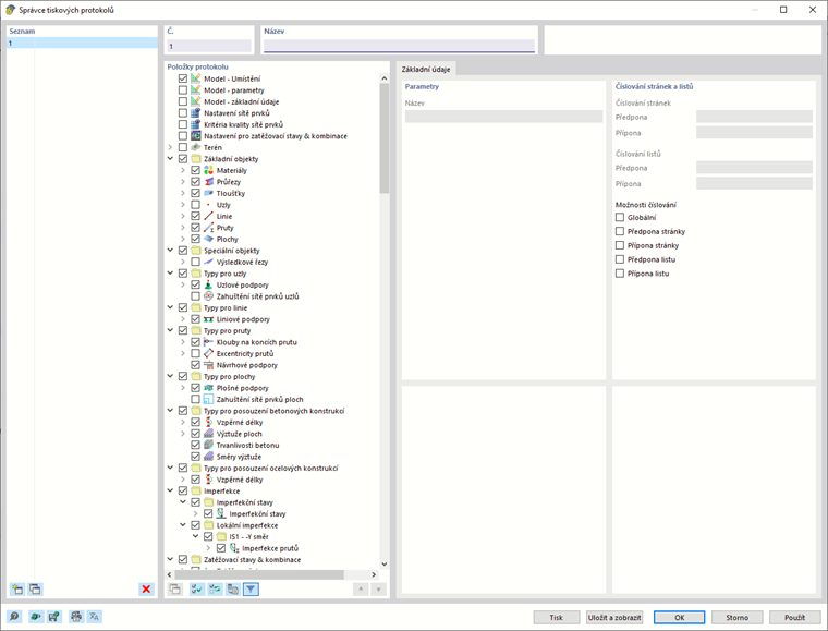
Otevře se dialog 'Správce tiskových protokolů'.

Přednastavena je šablona č. 1. Ta obsahuje vstupní data a vybrané výsledky. Náhled tohoto dokumentu vytvoříme kliknutím na tlačítko Uložit a zobrazit.

Nadřazená kapitola