3471x
000210
2023-07-31

Creazione di una relazione di calcolo

Per creare una nuova relazione di calcolo, fare clic sul pulsante #immagine@022192 #nella barra degli strumenti.

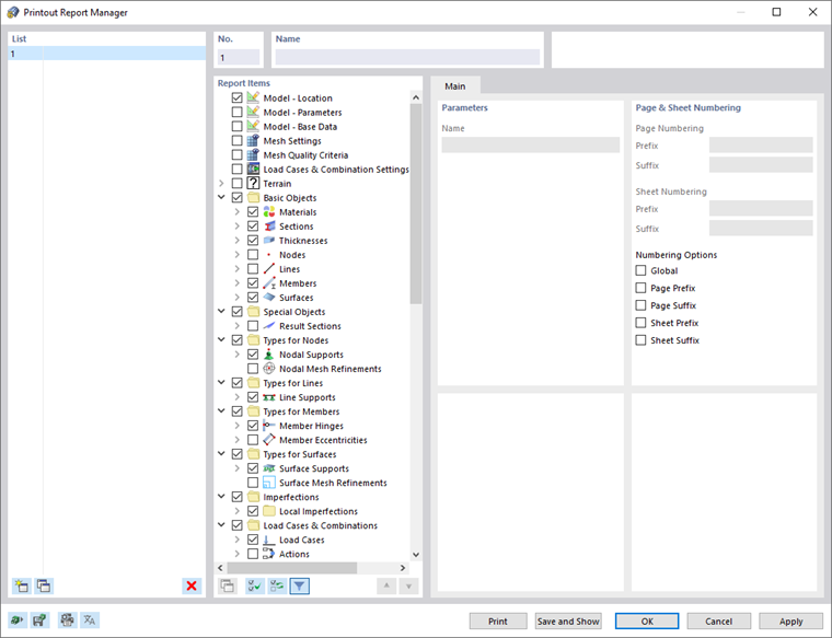
Apparirà la finestra di dialogo ' Gestore relazione di calcolo '.

Modello n. 1 preimpostato. Include i dati di input e i risultati selezionati. L'anteprima di questo documento può essere creata con Salva e visualizza .

Capitolo principale