3468x
000210
31-07-2023

Creación de un informe

Para crear un nuevo informe, haga clic en el botón Nuevo informe en la barra de herramientas.

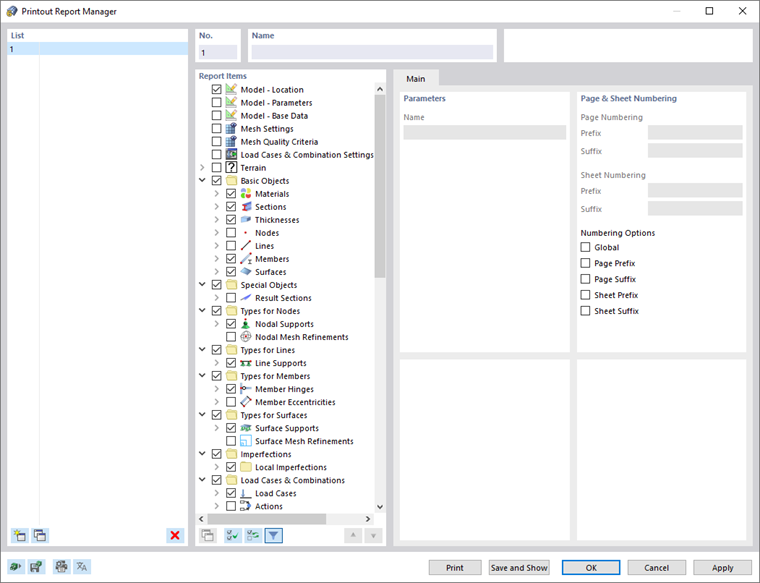
Aparece el cuadro de diálogo 'Administrador de informes'.

Se preestablece la plantilla núm. 1. Incluye los datos de entrada y los resultados seleccionados. La vista previa de este documento se puede crear haciendo clic en Guardar y mostrar.

Capítulo principal