3451x
000210
2023-07-31

Criar um relatório de impressão

Para criar um novo relatório de impressão, clique no botão Novo relatório de impressão na barra de ferramentas.

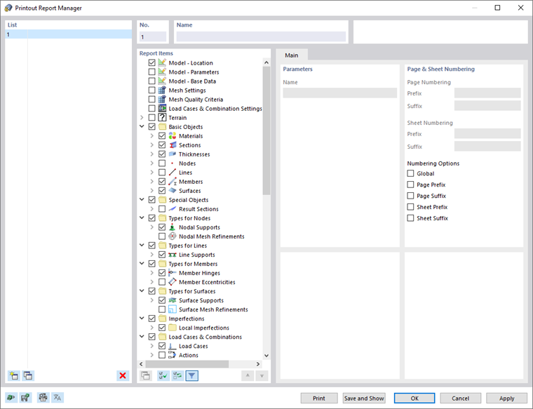
Aparece a caixa de diálogo ' Gerenciador de relatórios de impressão '.

Predefinição do modelo n.º 1 Inclui os dados de entrada e os resultados selecionados. A pré -visualização deste documento pode ser criada com Guardar e apresentar .

Capítulo principal