3450x
000210
2023-07-31

Tworzenie raportu

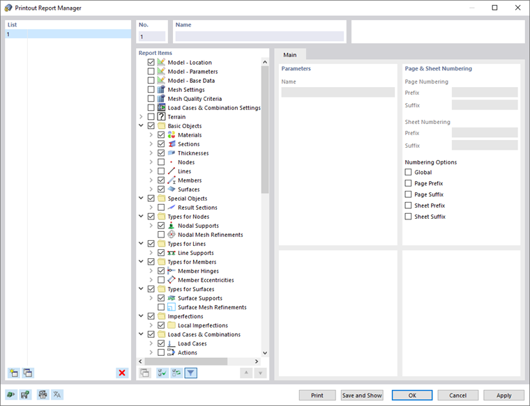
Aby utworzyć nowy raport, należy kliknąć przycisk Nowy raport na pasku narzędzi.

Pojawi się okno dialogowe ' Menedżer raportu '.

Wstępnie ustawiony jest szablon nr 1. Zawiera on dane wejściowe i wybrane wyniki. Podgląd tego dokumentu można utworzyć za pomocą Zapisz i wyświetl .

Rozdział nadrzędny