1898x
000103
2023-12-05

Riduzioni locali della sezione della barra

Riduzioni locali della sezione trasversale dell'asta consentono di considerare indebolimenti della sezione come fori per viti o incavi nei calcoli.

Tipo e posizione della riduzione

Le riduzioni possono essere definite per diversi punti lungo l'asta o il set di aste. Stabilire il numero appropriato di righe selezionando ogni volta il tipo di riduzione 'Parametri di progettazione' dall'elenco.

Specificare quindi il punto x lungo l'asta o il set di aste. La distanza può essere definita tramite un valore assoluto o relativo. Il pulsante Input relativo/assoluto consente di passare tra le due modalità di inserimento. Se gli indebolimenti si presentano a intervalli regolari, selezionare l'opzione 'Multiplo'. Sarà possibile definire il numero e l'offset nella sezione Parametri | Parametri di progettazione.

Il pulsante Fascicola offre la possibilità di ordinare in modo crescente i parametri di progettazione definiti nella tabella in base alla posizione x.

Parametri | Parametri di progettazione

In questa sezione vengono definiti i parametri di progettazione per il punto selezionato. Se viene scelta la definizione multipla, l'inserimento del numero e della distanza delle riduzioni della sezione trasversale avviene qui. Anche in questo caso, la distanza può essere inserita in modo assoluto o relativo.

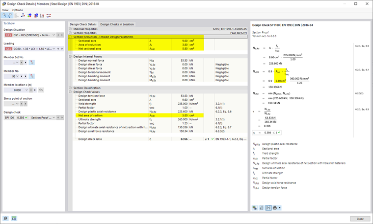
L'inserimento dell'indebolimento locale della sezione trasversale avviene tramite l'inserimento della Riduzione di area. Dopo l'assegnazione della riduzione locale della sezione trasversale a un oggetto, l'area netta della sezione trasversale viene automaticamente calcolata dalla differenza tra l'area lorda della sezione nel punto corrispondente e l'area di riduzione e visualizzata nel dialogo.

Se non è possibile calcolare un'area netta della sezione trasversale univoca a causa dell'assegnazione a più oggetti o a più punti, in questo dialogo vengono forniti il valore minimo e massimo delle aree nette delle sezioni trasversali. Per il calcolo, viene utilizzato il valore corrispondente al punto specificato.

Se regolato dalla norma di progettazione scelta, è possibile definire anche un fattore per la distorsione di taglio (ad esempio per il collegamento ad un'unica gamba di profili ad angolo secondo AISC).

Informazione

I parametri di progettazione, salvo diversamente specificato nel titolo, sono considerati solo nella verifica di trazione nei punti scelti.

Per alcune norme di progettazione possono essere definiti anche criteri per la verifica di compressione, questo è esplicitamente indicato nel titolo dell'opzione.

Se una riduzione locale della sezione dell'asta è stata considerata nella verifica, i valori intermedi corrispondenti sono forniti nei Dettagli della verifica.

Rappresentazione grafica

Nel Navigatore - Mostra è possibile attivare la visualizzazione grafica della Riduzione locale della sezione dell'asta. Per le aste e i set di aste a cui è assegnata una Riduzione locale della sezione, viene rappresentato un contorno della sezione nei punti di riduzione.

Capitolo principale