1983x
000103
2023-12-05

Lokalne redukcje przekroju pręta

Lokalne redukcje przekroju pręta umożliwiają uwzględnienie osłabień przekroju, takich jak otwory na śruby lub wycięcia, w obliczeniach nośności.

Ważne

Lokalne redukcje przekroju pręta mają wpływ wyłącznie po stronie wymiarowania. Nie są uwzględniane przy sztywności pręta ani w ciężarze własnym.

Typ i położenie redukcji

Redukcje można definiować dla różnych miejsc wzdłuż pręta lub grupy prętów. Ustal odpowiednią liczbę wierszy, wybierając w każdym przypadku w liście typ redukcji „Parametr wymiarowania”.

Następnie określ położenie x na pręcie lub grupie prętów. Odległość można zdefiniować za pomocą wartości bezwzględnej lub względnej. Za pomocą przycisku Względne/bezwzględne dane wejściowe można przełączać się między obiema metodami wprowadzania. Jeżeli osłabienia występują w regularnych odstępach, zaznacz opcję „Wielokrotne”. Liczbę oraz przesunięcie można następnie zdefiniować w sekcji Parametry | Parametry wymiarowania.

Przycisk Sortuj umożliwia sortowanie zdefiniowanych w tabeli parametrów wymiarowania według położenia x w kolejności rosnącej.

Parametry | Parametry wymiarowania

W tej sekcji definiuje się parametry wymiarowania dla wybranego położenia. Po wybraniu definicji wielokrotnej wprowadza się tutaj liczbę i odstęp redukcji przekroju. Również w tym przypadku odstęp można podać jako bezwzględny lub względny.

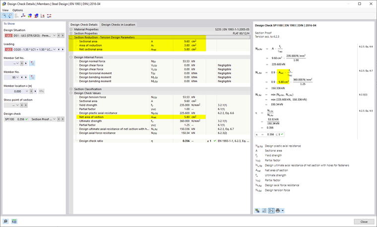
Lokalne osłabienie przekroju wprowadza się poprzez podanie redukcji pola powierzchni. Po przypisaniu lokalnej redukcji przekroju do obiektu, pole przekroju netto jest automatycznie obliczane jako pole brutto przekroju w odpowiednim miejscu minus pole redukcji i wyświetlane w oknie dialogowym.

Jeżeli na skutek przypisania do kilku obiektów lub kilku miejsc nie można jednoznacznie obliczyć pola przekroju netto, w tym oknie dialogowym wyświetlane są wartości minimalna i maksymalna pól przekroju netto. W obliczeniu nośności stosowana jest odpowiednio wartość przypisana do danego miejsca.

Jeżeli jest to uregulowane w wybranej normie wymiarowania, można również określić współczynnik dla odkształcenia postaciowego na ścinanie (na przykład przy jednostronnym połączeniu profili kątowych według AISC).

Informacje

Parametry wymiarowania są uwzględniane, o ile w tytule nie podano inaczej, tylko przy sprawdzeniu na rozciąganie w wybranych miejscach.

Dla niektórych norm wymiarowania można również określić zasady dotyczące sprawdzenia na ściskanie, co jest wyraźnie zaznaczone w tytule opcji.

Jeżeli lokalna redukcja przekroju pręta została uwzględniona w obliczeniu nośności, odpowiednie wartości pośrednie są wyświetlane w Szczegóły obliczeń nośności.

Przedstawienie graficzne

W Nawigatorze - Widok Nawigator - wyświetlanie można w kategorii ModelWymiarowanie stali aktywować graficzne wyświetlanie lokalnych redukcji przekroju pręta wraz z liniami ograniczającymi. Dla prętów i grup prętów, którym przypisano redukcję przekroju pręta, w miejscach redukcji przedstawiany jest obrys przekroju.