1983x
000103
5. Dezember 2023

Lokale Stabquerschnittsreduzierungen

Lokale Stabquerschnittsreduzierungen ermöglichen es, Schwächungen des Querschnitts wie Schraubenlöcher oder Aussparungen bei den Nachweisen zu berücksichtigen.

Wichtig

Stabquerschnittsreduzierungen haben nur einen Einfluss auf der Bemessungsseite. Sie werden nicht bei der Steifigkeit des Stabes oder für das Eigengewicht berücksichtigt.

Typ und Lage der Reduzierung

Reduzierungen können für verschiedene Stellen entlang des Stabes oder Stabsatzes definiert werden. Legen Sie die passende Anzahl an Zeilen fest, indem Sie jeweils in der Liste den Reduzierungstyp 'Bemessungsparameter' auswählen.

Geben Sie dann jeweils die Stelle x am Stab oder Stabsatz an. Den Abstand können Sie über eine absolute oder relative Angabe definieren. Mit der Schaltfläche Relative/absolute Eingabe können Sie zwischen den beiden Eingabemöglichkeiten umschalten. Liegen die Schwächungen in einem regelmäßigen Abstand vor, so haken Sie die Option 'Mehrfach' an. Sie können die Anzahl und den Versatz dann im Abschnitt Parameter | Bemessungsparameter definieren.

Die Schaltfläche Sortieren bietet die Möglichkeit, die in der Tabelle definierten Bemessungsparameter nach der Stelle x aufsteigend zu sortieren.

Parameter | Bemessungsparameter

In diesem Abschnitt werden die Bemessungsparameter für die ausgewählte Stelle definiert. Wird die Mehrfachdefinition gewählt, so erfolgt hier die Eingabe von Anzahl und Abstand der Querschnittsreduzierungen. Auch hier kann der Abstand absolut oder relativ eingegeben werden.

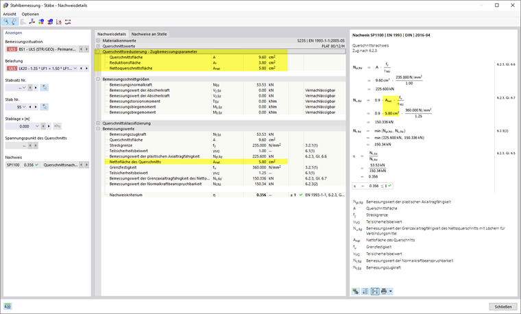
Die Eingabe der lokalen Querschnittsschwächung erfolgt über die Eingabe der Flächenreduktion. Nach Zuweisung der lokalen Querschnittsreduzierung zu einem Objekt wird die Nettoquerschnittsfläche automatisch aus der Bruttoquerschnittsfläche des Querschnitts an der entsprechenden Stelle minus der Reduktionsfläche berechnet und im Dialog angezeigt.

Ist aufgrund der Zuweisung zu mehreren Objekten oder mehreren Stellen keine eindeutige Nettoquerschnittsfläche berechenbar, so werden in diesem Dialog Minimal- und Maximalwert der Nettoquerschnittsflächen ausgegeben. Beim Nachweis wird jeweils der zur Stelle zugehörige Wert genutzt.

Falls dies in der gewählten Bemessungsnorm geregelt ist, kann zudem ein Faktor für die Schubverzerrung festgelegt werden (zum Beispiel beim einschenkligen Anschluss von Winkelprofilen nach AISC).

Info

Die Bemessungsparameter werden, soweit nicht anders im Titel beschrieben, nur beim Zugnachweis an den gewählten Stellen berücksichtigt.

Für einige Bemessungsnormen können auch Festlegungen zum Drucknachweis getroffen werden, dies ist explizit im Titel der Option vermerkt.

Wurde eine lokale Stabquerschnittsreduzierung beim Nachweis berücksichtigt, so sind die entsprechenden Zwischenwerte in den Nachweisdetails ausgegeben.

Grafische Darstellung

Im Navigator - Anzeige Navigator - Anzeige können Sie in der Kategorie ModellStahlbemessung die grafische Anzeige für Lokale Stabquerschnittsreduzierungen einschließlich Begrenzungslinien aktivieren. Für die Stäbe und Stabsätze, denen eine Stabquerschnittsreduzierung zugewiesen ist, wird an den Stellen der Reduzierung eine Querschnittsumrandung dargestellt.

Übergeordnetes Kapitel