1945x
000103
2023-12-05

Reduções locais de secções de barras

Reduções locais de seção transversal de barra permitem considerar enfraquecimentos da seção, tais como furos de parafusos ou recortes, nas verificações.

Tipo e localização da redução

Reduções podem ser definidas para diferentes pontos ao longo da barra ou conjunto de barras. Defina o número apropriado de linhas selecionando o tipo de redução 'Parâmetros de dimensionamento' na lista.

Em seguida, especifique a posição x na barra ou conjunto de barras. A distância pode ser definida através de uma indicação absoluta ou relativa. Use o botão Entrada relativa/absoluta para alternar entre as duas opções de entrada. Se os enfraquecimentos ocorrerem a distâncias regulares, marque a opção 'Múltiplo'. A quantidade e o deslocamento podem ser definidos na seção Parâmetros | Parâmetros de dimensionamento.

O botão Agrupar oferece a possibilidade de ordenar os parâmetros de dimensionamento definidos na tabela em ordem crescente em relação à posição x.

Parâmetros | Parâmetros de dimensionamento

Nesta seção, são definidos os parâmetros de dimensionamento para o ponto selecionado. Se a definição múltipla for escolhida, a entrada da quantidade e espaçamento das reduções de seção transversal será feita aqui. Também aqui, a distância pode ser inserida de forma absoluta ou relativa.

A entrada do enfraquecimento local da seção transversal é feita através da inserção da Redução de área. Após a atribuição da redução local de seção transversal a um objeto, a área líquida da seção transversal é calculada automaticamente a partir da área bruta da seção transversal no ponto correspondente menos a área de redução, e exibida no diálogo.

Se devido à atribuição a vários objetos ou a várias posições não for possível calcular uma área líquida de seção transversal claramente, então, neste diálogo, serão exibidos os valores mínimos e máximos das áreas líquidas de seção transversal. Na verificação, será utilizado o valor correspondente a cada ponto.

Se estiver estabelecido na norma de dimensionamento escolhida, também pode ser definido um fator de distorção de cisalhamento (por exemplo, na conexão de ângulo simples de perfis angulares segundo AISC).

Informação

Os parâmetros de dimensionamento são considerados, salvo indicação contrária no título, apenas na verificação de tração nos pontos selecionados.

Para algumas normas de dimensionamento, também podem ser estabelecidas determinações para a verificação de compressão, isto está explicitamente mencionado no título da opção.

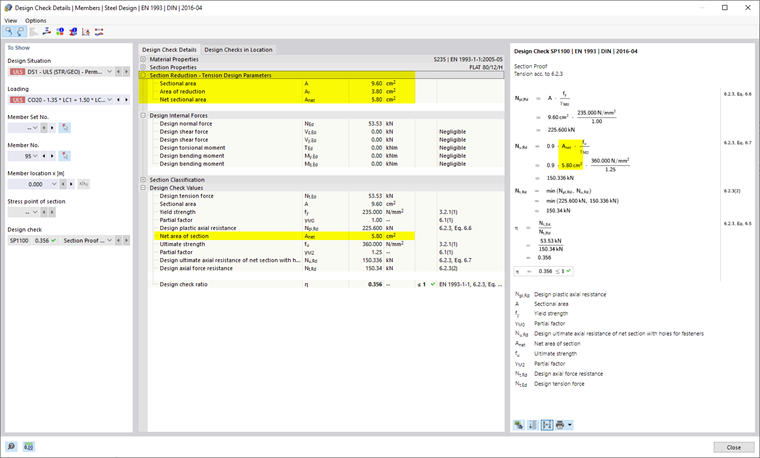
Se uma redução local da seção transversal da barra for considerada na verificação, os valores intermediários correspondentes serão exibidos em Detalhes da verificação.

Representação gráfica

No Navigator - Mostrar, você pode ativar a exibição gráfica da Redução Local de Seção Transversal da Barra. Para barras e conjuntos de barras aos quais uma redução local de seção transversal foi atribuída, uma circunferência da seção transversal será exibida nos pontos da redução.

Capítulo principal