564x
003163
2022-05-09

Menedżer raportów z obliczeń

Menedżer raportów zarządza raportami i zawartymi w nich elementami. Aby otworzyć okno dialogowe menedżera, należy użyć jednej z następujących opcji:

  • funkcja Edytuj raport w menu raportu Edytuj
  • przycisk Edytuj raport na pasku narzędzi raportu
  • menu kontekstowe elementu w 'Nawigatorze raportu'

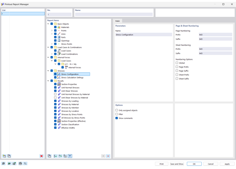
Pojawi się okno dialogowe 'Menedżer raportów', w którym znajduje się lista wszystkich raportów z katalogiem rozdziałów o strukturze drzewa.

Lista

Z listy należy wybrać raport, którego zawartość ma zostać dostosowana. W sekcji 'Elementy raportu' można następnie szczegółowo zdefiniować elementy dokumentu.

W przypadku pracy z kilkoma raportami zaleca się wprowadzenie opisu dla każdego raportu w sekcji 'Nazwa'. Ułatwi to rozróżnienie dokumentów.

W celu utworzenia nowego raportu należy użyć przycisku Nowy lub Kopiuj na końcu listy.

Istnieje możliwość zaimportowania elementów raportu z szablonu lub zapisania bieżącego wyboru jako szablonu. Funkcje te zostały opisane w rozdziale Wzorzec protokołu wydruku .

Elementy raportu

Rozdziały raportu są wyszczególnione w katalogu o strukturze drzewa. Zasadniczo odpowiadają one pozycjom w 'Nawigatorze - Dane'. Po zaznaczeniu odpowiedniego pola wyboru do dokumentu zostanie dodany odpowiedni rozdział.

Niektóre rozdziały zawierają podkategorie, które można indywidualnie aktywować do wydruku. Na przykład, jeżeli zaznaczona zostanie opcja 'Łuk' pod wpisem ' Linie ', RSECTION wstawi podrozdział z parametrami łuku w protokole wydruku.

Łącznie

W zakładce Główne można wprowadzić ustawienia dla rozdziału wybranego w nawigatorze 'Pozycje raportu'. Dostępne opcje są zgodne z rozdziałem.

Parametry

'Nazwa' rozdziału odpowiada opisowi w nawigatorze 'Pozycje raportu'. W przypadku zmiany opisu zmodyfikowana nazwa zostanie wykorzystana jako tytuł rozdziału w dokumencie.

Numerowanie stron i arkuszy

Strony są domyślnie ponumerowane kolejno i zarządzane jako całość w ramach jednego 'Arkusza'. Skrót z przedrostkiem lub przyrostkiem można dodać do 'Numeracji stron' i 'Numeracji arkuszy'. Następujące skróty są wstępnie ustawione dla 'prefiksu' i 'sufiksu':

  • Pn: Dane modelu
  • DOT: Wyniki

Jeśli chcesz użyć innych opisów, wybierz odpowiednią kategorię i wprowadź skrót. Ze względu na brak miejsca, zalecamy wybór skrótów, które nie mają więcej niż dwóch liter.

Za pomocą pól wyboru 'Opcje numeracji' można określić skrót wyświetlany dla numerów stron lub arkuszy.

Pole wyboru 'Globalne' powoduje zastosowanie skrótu nazwy aktualnej kategorii do całego protokołu wydruku.

Opcje

Pola wyboru dostępne w tej sekcji okna dialogowego są dopasowane do odpowiedniej kategorii protokołu wydruku. Na obrazku image031455 Zarejestruj 'Podstawę' można zobaczyć opcje dla linii.

Tylko przypisane obiekty

To pole wyboru określa, czy dokument zawiera wszystkie zdefiniowane obiekty i typy obiektów, czy tylko te, które są faktycznie używane w modelu.

Ustawianie filtrów

Zaznacz to pole wyboru, jeśli chcesz uwzględnić w dokumentacji tylko niektóre obiekty. Następnie można zdefiniować te obiekty w sekcji Filtr.

Ustawianie filtrów

Ta sekcja okna dialogowego jest wyświetlana, jeśli w sekcji 'Opcje' zaznaczono pole wyboru 'Filtr'. W tym miejscu można zdefiniować obiekty, których właściwości są istotne dla dokumentacji.

W poniższym polu należy wprowadzić 'numery' obiektów. Za pomocą przycisku Wybierz Indywidualnie można zdefiniować obiekty na modelu graficznie. Przycisk Wybierz obiekty umożliwia wybór obiektów z listy.

Aby wybrać kilka pozycji z listy, należy przytrzymać klawisz Ctrl podczas klikania.

Przyciski

Przyciski w lewym dolnym rogu okna dialogowego pełnią następujące funkcje:

Szablony protokołu wydruku
  1. Otwarcie okna dialogowego Wzorzec protokołu wydruku do importu szablonu
Zapisz jako szablon
  1. Otwarcie okna dialogowego Wzorzec protokołu wydruku w celu zapisania aktualnego wyboru jako szablonu
Ustawienia wydruku
  1. Otwiera okno dialogowe Ustawienia drukarki i strony umożliwiające konfigurację drukarki
Ustawienia języka
  1. Otwiera okno dialogowe Selectlanguage umożliwiające ustawienie języka
Drukuj Wysyła wybrany raport do drukarki
Zapisz i pokaż Zamyka okno dialogowe i tworzy podgląd wybranego raportu
OK Zamyka okno dialogowe bez wyświetlania raportu
Anuluj Zamyka okno dialogowe bez zapisywania zmian
Zastosuj Zapisuje zmiany bez zamykania okna dialogowego lub wyświetlania raportu

Rozdział nadrzędny