615x
003163
09-05-2022

Administrador de informes

El Administrador de informes gestiona los informes, incluidos los elementos. Abra el cuadro de diálogo utilizando una de las siguientes opciones:

  • Editar informe en el menú de informes Edición
  • Botón Editar informe en la barra de herramientas del informe
  • menú contextual de una entrada en el 'Navegador del informe'

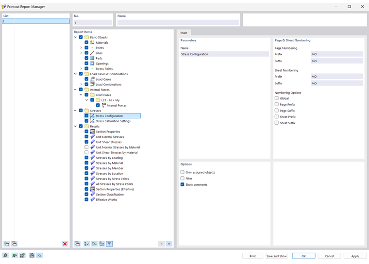
Aparece el cuadro de diálogo 'Administrador del informe' con una lista de todos los informes y un árbol de directorios de capítulos.

Lista

En la lista, seleccione el informe cuyo contenido desea ajustar. En la sección de diálogo 'Elementos del informe', puede definir los elementos del documento en detalle.

Si está trabajando con varios informes, debe introducir un nombre para cada informe en la sección 'Nombre'. De esta forma, puede distinguir fácilmente sus documentos.

Para crear un nuevo informe, use los botones Nuevo o CC al final de la lista.

Puede importar los elementos del informe de una plantilla o guardar la selección actual como una plantilla. Estas funciones se describen en el capítulo Plantilla de informe .

Elementos del informe

Los capítulos del informe se incluyen en una lista en un árbol de directorios. Básicamente corresponden a las entradas en el 'Navegador - Datos'. Si marca una casilla de verificación, el capítulo correspondiente se agrega al documento.

Algunos capítulos incluyen subcategorías que puede activar individualmente para la copia impresa. Por ejemplo, si marca la opción 'Arco' debajo de la entrada 'Líneas', RSECTION inserta en el informe un subcapítulo con los parámetros del arco.

Datos principales

En la pestaña Datos principales, puede especificar configuraciones concretas para el capítulo que seleccionó en el navegador 'Elementos del informe'. Las opciones disponibles están alineadas con el capítulo.

Parámetros

El 'Nombre' del capítulo corresponde a la descripción en el navegador 'Elementos del informe'. Si cambia la descripción, el nombre modificado se utiliza como título del capítulo en el documento.

Numeración de página y hoja

Las páginas están numeradas consecutivamente de forma predeterminada y se gestionan como un todo en una 'Hoja'. Puede agregar una abreviatura con prefijo o sufijo a la 'Numeración de página' y 'Numeración de hoja'. Las siguientes abreviaturas están predeterminadas para 'Prefijo' y 'Sufijo':

  • MO: datos del modelo
  • RE: resultados

Si desea utilizar otras descripciones, seleccione la categoría correspondiente e introduzca la abreviatura. Por razones de espacio, recomendamos elegir abreviaturas que no tengan más de dos letras.

Utilice las casillas de verificación para 'Opciones de numeración' para controlar qué abreviatura se muestra para los números de página o de hoja.

La casilla de verificación 'Global' aplica la abreviatura de la categoría actual a todo el informe.

Opciones

Las casillas de verificación disponibles en esta sección de diálogo están alineadas con la categoría de informe correspondiente. En la imagen image031455 Pestaña 'Datos principales' puede ver las opciones para las líneas.

Solo objetos asignados

La casilla de verificación controla si el documento incluye todos los objetos y tipos de objetos definidos, o solo aquellos que se utilizan realmente en el modelo.

Filtro

Marque la casilla de verificación si desea incluir solo ciertos objetos en la documentación. Luego, puede definir estos objetos en la sección de diálogo Filtro.

Filtro

Esta sección de diálogo se muestra si se selecciona la casilla de verificación 'Filtro' en la sección de diálogo 'Opciones'. Aquí puede definir los objetos cuyas propiedades son relevantes para su documentación.

Introduzca los 'números' de los objetos en el campo siguiente. Puede definir los objetos gráficamente en el modelo usando el botón Seleccionar individualmente . El botón Seleccionar objetos le permite seleccionar los objetos en una lista.

Para seleccionar varias entradas en la lista, mantenga presionada la tecla Ctrl mientras hace clic.

Botones

Los botones de la esquina inferior izquierda del cuadro de diálogo tienen las siguientes funciones:

plantilla del informe
  1. Abre el cuadro de diálogo Plantilla de informe para importar una plantilla
Guardar como plantilla
  1. Abre el cuadro de diálogo Plantilla de informe para guardar la selección actual como una plantilla
Configuración de la impresora
  1. Abre el cuadro de diálogo Configuración de impresora y página para configurar la impresora
Configuración de idiomas
  1. Abre el cuadro de diálogo Seleccionar idioma para especificar el idioma
Imprimir Envía el informe seleccionado a la impresora
Guardar y mostrar Cierra el cuadro de diálogo y crea una vista previa del informe seleccionado
Aceptar Sale del cuadro de diálogo sin mostrar el informe
Cancelar Cierra el cuadro de diálogo sin guardar los cambios
Aplicar Guarda los cambios sin cerrar el cuadro de diálogo ni mostrar el informe

Capítulo principal