564x
003163
9.5.2022

Správce tiskových protokolů

Správce tiskových protokolů spravuje tiskové protokoly a položky v nich obsažené. Tento dialog otevřeme některou z následujících možností:

  • Funkcí Upravit tiskový protokol v nabídce tiskového protokolu Upravit
  • Tlačítkem Upravit tiskový protokol v panelu nástrojů protokolu
  • Místní nabídka položky v 'navigátoru tiskového protokolu'

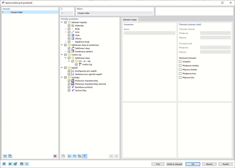
Otevře se dialog 'Správce tiskových protokolů' se seznamem všech protokolů a stromovou strukturou kapitol.

Seznam

Ze seznamu vyberte tiskový protokol, jehož obsah má být upraven. V sekci 'Položky protokolu' pak můžete podrobně specifikovat položky dokumentu.

Pokud pracujete s několika tiskovými protokoly, je dobré v sekci 'Název' pro každý tiskový protokol zadat jeho označení. Usnadňuje to pak odlišení jednotlivých dokumentů.

Tlačítkem Nový nebo Kopírovat na konci seznamu se vytvoří nový tiskový protokol.

Položky protokolu lze importovat ze šablony nebo lze aktuální výběr uložit jako šablonu. Tyto funkce jsou popsány v kapitole Předloha tiskového protokolu .

Položky protokolu

Jednotlivé kapitoly tiskového protokolu jsou uspořádány ve stromové struktuře. V zásadě odpovídají položkám v navigátoru 'Data'. Pokud zaškrtneme políčko, příslušná kapitola se přidá do dokumentu.

Některé kapitoly obsahují podkategorie, které lze aktivovat pro tisk jednotlivě. Pokud například zaškrtneme u položky ' Lines ' možnost ' Arc ', program RSECTION vloží do tiskového protokolu podkapitolu s parametry oblouku.

Základní

V záložce Základní údaje je možné provést speciální nastavení pro kapitolu, kterou jste vybrali v navigátoru 'Položky protokolu'. Dostupné možnosti jsou uzpůsobeny dané kapitole.

Parameters

'Název' kapitoly odpovídá označení v navigátoru 'Položky protokolu'. Pokud název změníme, bude v dokumentu použit tento nadpis kapitoly.

Číslování stránek a listů

Standardně jsou stránky vzestupně číslovány a spravovány jako celek na jednom 'listu'. Pro 'číslování stránek' a 'číslování listů' lze přidat předponu nebo příponu. Pro 'předponu' a 'příponu' jsou přednastaveny následující zkratky:

  • MO: Údaje o modelu
  • VÝ: Výsledky

Pokud chcete použít jiné názvy, vyberte příslušnou kategorii a zadejte zkratku. Z prostorových důvodů by neměla mít více než dvě písmena.

Pomocí zaškrtávacích políček pro 'Možnosti číslování' pak můžete zadat, která zkratka se zobrazí pro čísla stránek nebo listů.

Zaškrtávací políčko 'Globální' použije pro celý tiskový protokol zkratku aktuální kategorie.

Možnosti

Zaškrtávací políčka v této sekci se přizpůsobují vybrané kategorii tiskového protokolu. V obrázku image031455 Registrace 'Base' vidíte možnosti pro linie.

Pouze přiřazené objekty

Zaškrtnutí tohoto políčka řídí, zda dokument obsahuje všechny definované objekty a typy objektů nebo pouze ty, které jsou v modelu skutečně použity.

Nastavení filtru

Toto políčko je třeba vybrat, pokud chceme do dokumentace zahrnout pouze určité objekty. Tyto objekty pak můžete vybrat v sekci Filtr.

Nastavení filtru

Tato sekce se zobrazí, pokud je v sekci 'Možnosti' zaškrtnuto políčko 'Filtr'. Zde můžete definovat objekty, jejichž vlastnosti jsou důležité pro Vaši dokumentaci.

Do níže uvedeného pole zadejte 'number' objektů. Pomocí tlačítka Vyberte jednotlivě lze objekty definovat graficky na modelu konstrukce. Tlačítko Vybrat objekty umožňuje vybrat objekty ze seznamu.

Chcete-li v seznamu vybrat více položek, držte při výběru stisknutou klávesu Ctrl.

Tlačítka

Tlačítka v dolní části dialogu mají následující funkce:

Předloha protokolu
  1. Otevře se dialog Šablona protokolu pro import předlohy
Uložit jako šablonu
  1. Otevře se dialog Předloha protokolu pro uložení aktuálního výběru jako předlohy
Nastavení tiskárny
  1. Otevře dialog Printer&PageSettings pro nastavení tiskárny
Nastavení jazyka
  1. Otevře dialog Selectlanguage pro nastavení jazyka
Tisk
  1. Odešle vybraný tiskový protokol na tiskárnu
Dialog Uložit a zobrazit
  1. Zavře a vytvoří náhled vybraného tiskového protokolu
OK
  1. Ukončí dialog bez zobrazení tiskového protokolu
Zrušit
  1. Zavře dialog bez uložení změn
Použít
  1. Uloží změny bez zavření dialogu nebo zobrazení tiskového protokolu

Nadřazená kapitola