615x
003163
2022-05-09
Функции программы

Диспетчер протоколов результатов

Менеджер распечаток отчетов управляет распечатками отчетов, включая любые элементы. Откройте диалоговое окно, используя одну из следующих опций:

  • Изменить отчет о распечатке в меню Изменить отчет о распечатке
  • Кнопка Изменить протокол результатов на панели инструментов отчета о распечатке
  • контекстное меню записи в ' навигаторе отчетов '

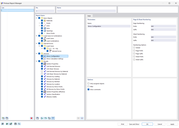
Появится диалоговое окно 'Диспетчер отчетов о распечатках' со списком всех отчетов о распечатках и деревом каталогов глав.

Список

В списке выберите распечатанный отчет, содержание которого вы хотите скорректировать. В разделе диалога 'Элементы отчета' можно подробно определить элементы документа.

Если вы работаете с несколькими отчетами о распечатках, вы должны ввести имя для каждого отчета о распечатке в разделе ' Имя '. Таким образом, вы легко сможете различить свои документы.

Чтобы создать новый распечатанный отчет, используйте кнопки Новые или Копия в конце списка.

Вы можете импортировать элементы отчета из шаблона или сохранить текущий выбор в качестве шаблона. Эти функции описаны в главе Шаблон отчета для печати .

Позиции протокола

Главы отчета о распечатке перечислены в дереве каталогов. Они в основном соответствуют записям в ' навигаторе - данных '. Если поставить галочку, в документ добавляется соответствующая глава.

Некоторые главы включают подкатегории, которые можно активировать отдельно для распечатки. Например, если вы отметите опцию ' Arc ' под записью ' Lines ', RSECTION вставит подраздел с параметрами дуги в отчет о распечатке.

Основное

На вкладке Главная вы можете ввести определенные настройки для главы, выбранной в навигаторе ' Элементы отчета '. Доступные параметры соответствуют главе.

параметры

' Название 'главы соответствует описанию в навигаторе' Report Items '. Если вы измените описание, измененное имя будет использоваться в качестве заголовка главы в документе.

Нумерация страниц и листов

По умолчанию страницы пронумерованы последовательно и управляются как единое целое на одном ' листе '. Вы можете добавить префиксную или суффиксную аббревиатуру к 'нумерации страниц' и ' нумерации листов '. Для 'префикса' и 'суффикса' предварительно заданы следующие сокращения:

  • МО: Данные о модели
  • RE: Результаты

Если вы хотите использовать другие описания, выберите соответствующую категорию и введите аббревиатуру. Из соображений экономии места мы рекомендуем использовать сокращения, состоящие не более чем из двух букв.

Используйте флажки для ' Параметры нумерации ', чтобы указать, какие сокращения будут отображаться для номеров страниц или листов.

Флажок 'Global' применяет аббревиатуру текущей категории ко всему распечатанному отчету.

Опции

Флажки, доступные в этом разделе диалога, совпадают с соответствующей категорией отчета о распечатке. На изображении image031455 Register 'Base' вы можете увидеть параметры линий.

Только приданные объекты

Флажок контролирует, включает ли документ все определенные объекты и типы объектов или только те, которые фактически используются в модели.

Фильтр

Установите флажок, если вы хотите включить в документацию только определенные объекты. Затем вы можете определить эти объекты в разделе диалога filter Filter .

Фильтр

Этот раздел диалогового окна отображается, если установлен флажок 'Фильтр' в разделе диалогового окна ' Параметры '. Здесь вы можете определить объекты, свойства которых имеют отношение к вашей документации.

Введите 'номера' объектов в поле ниже. Вы можете определить объекты на модели графически, используя кнопку Выбрать поштучно . Кнопка Выбрать объекты позволяет выбирать объекты в списке.

Чтобы выбрать несколько записей в списке, нажмите и удерживайте нажатой клавишу Ctrl.

Кнопки

Кнопки в нижнем левом углу диалогового окна имеют следующие функции:

Шаблон протокола результатов
  1. Открывает диалоговое окно Шаблон отчета для печати для импорта шаблона
Сохранить как шаблон
  1. Открывает диалоговое окно Шаблон отчета для печати для сохранения текущего выбора в качестве шаблона
Настройка принтера
  1. Открывает диалог Printer&PageSettings для настройки принтера
Настройки языка
  1. Открывает диалог Selectlanguage для установки языка
Печать
  1. Отправляет выбранный отчет о распечатке на принтер
Сохранить и показать
  1. Закрывает диалоговое окно и создает предварительный просмотр выбранного отчета о распечатке
OK
  1. Выход из диалогового окна без отображения отчета о распечатке
Отмена
  1. Закрытие диалогового окна без сохранения изменений
Применить
  1. Сохраняет изменения, не закрывая диалоговое окно и не показывая распечатанный отчет

Исходная глава