564x
003163
2022-05-09

Gestore relazioni di calcolo

Il Gestore relazione di calcolo gestisce le relazioni di calcolo, compresi gli elementi. Aprire la finestra di dialogo utilizzando una delle seguenti opzioni:

  • Modifica relazione di calcolo nel menu Modifica
  • pulsante Modifica relazione di calcolo nella barra degli strumenti della relazione di calcolo
  • menu di scelta rapida di una voce nel 'Navigatore relazione di calcolo'

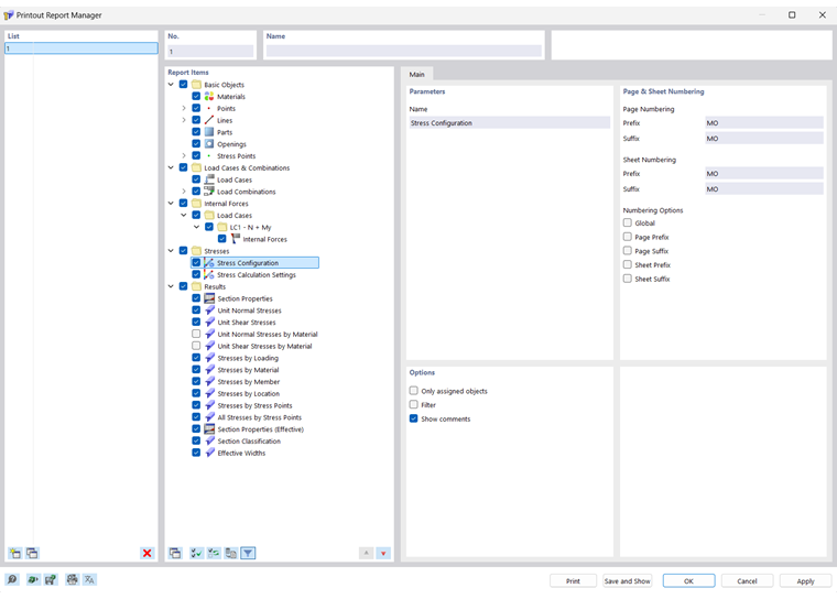
Appare la finestra di dialogo 'Gestore relazione di calcolo' con un elenco di tutte le relazioni di calcolo e una struttura ad albero dei capitoli.

Elenco

Selezionare dall'elenco la relazione di calcolo di cui si desidera modificare il contenuto. Nella sezione di dialogo 'Elementi del report', è possibile definire gli elementi del documento in dettaglio.

Se si lavora con diverse relazioni di calcolo, è necessario inserire un nome per ogni relazione di calcolo nella sezione 'Nome'. In questo modo, puoi facilmente distinguere i tuoi documenti.

Per creare una nuova relazione di calcolo, utilizzare i pulsanti Nuovo o Copia alla fine dell'elenco.

È possibile importare gli elementi della relazione da un modello o salvare la selezione corrente come un modello. Queste funzioni sono descritte nel capitolo Modello di relazione di calcolo .

Elementi della relazione

I capitoli della relazione di calcolo sono elencati in una struttura ad albero di directory. Sostanzialmente corrispondono alle voci nel 'Navigatore - Dati'. Se si seleziona una casella di controllo, il capitolo corrispondente sarà aggiunto al documento.

Alcuni capitoli includono sottocategorie che è possibile attivare individualmente per la stampa. Ad esempio, se si seleziona l'opzione 'Arco' sotto la voce ' Linee ', RSECTION inserisce un sottocapitolo con i parametri dell'arco nella relazione di calcolo.

Principale

Nella scheda Principale, è possibile inserire impostazioni specifiche per il capitolo selezionato nel navigatore 'Elementi del report'. Le opzioni disponibili sono allineate al capitolo.

Parametri

Il 'Nome' del capitolo corrisponde alla descrizione nel navigatore 'Elementi del report'. Se si modifica la descrizione, il nome modificato sarà utilizzato come titolo del capitolo nel documento.

Numerazione di pagine e fogli

Le pagine sono numerate consecutivamente per impostazione predefinita e gestite nel loro insieme in un 'Foglio'. È possibile aggiungere un'abbreviazione con prefisso o suffisso alla 'Numerazione delle pagine' e alla 'Numerazione dei fogli'. Le seguenti abbreviazioni sono preimpostate per 'Prefisso' e 'Suffisso':

  • MO: Dati modello
  • RE: Risultati

Se si desidera utilizzare altre descrizioni, selezionare la categoria corrispondente e inserire l'abbreviazione. Per ragioni di spazio, consigliamo di scegliere abbreviazioni che non contengano più di due lettere.

Utilizzare le caselle di controllo per 'Opzioni di numerazione' per controllare quale abbreviazione visualizzare per i numeri di pagina o di foglio.

La casella di controllo 'Globale' applica l'abbreviazione della categoria corrente all'intera relazione di calcolo.

Opzioni

Le caselle di controllo disponibili in questa sezione di dialogo sono allineate alla corrispondente categoria di relazione di calcolo. Nell'immagine image031455 Register 'Base' puoi vedere le opzioni per le linee.

Solo oggetti assegnati

La casella di controllo controlla se il documento include tutti gli oggetti e i tipi di oggetti definiti o solo quelli che sono effettivamente utilizzati nel modello.

Filtro

Spuntare la casella di controllo se si desidera includere solo determinati oggetti nella documentazione. Quindi, puoi definire questi oggetti nella sezione di dialogo Filtro.

Filtro

Questa sezione di dialogo viene visualizzata se la casella di controllo 'Filtro' nella sezione di dialogo 'Opzioni' è selezionata. Qui puoi definire gli oggetti le cui proprietà sono rilevanti per la tua documentazione.

Inserisci i 'numeri' degli oggetti nel campo sottostante. È possibile definire gli oggetti graficamente sul modello utilizzando il pulsante Seleziona Individualmente . Il pulsante Seleziona oggetti consente di selezionare gli oggetti in un elenco.

Per selezionare più voci nell'elenco, tenere premuto il tasto Ctrl mentre si fa clic.

Pulsanti

I pulsanti nell'angolo in basso a sinistra della finestra di dialogo hanno le seguenti funzioni:

Template di relazione di calcolo
  1. Apre la finestra di dialogo Modello di relazione di calcolo per l'importazione di un modello
Salva come template
  1. Apre la finestra di dialogo Modello relazione di calcolo per salvare la selezione corrente come modello
Configurazione della stampante
  1. Apre la finestra di dialogo Printer&PageSettings per configurare la stampante
Impostazioni della lingua
  1. Apre la finestra di dialogo Selezionalingua per impostare la lingua
Stampa Invia la relazione di calcolo selezionata alla stampante
Salva e mostra Chiude la finestra di dialogo e crea un'anteprima della relazione di calcolo selezionata
OK Esce dalla finestra di dialogo senza mostrare la relazione di calcolo
Annulla Chiude la finestra di dialogo senza salvare le modifiche
Applica Salva le modifiche senza chiudere la finestra di dialogo o visualizzare la relazione di calcolo

Capitolo principale