615x
003163
2022-05-09

Gestor de relatório de impressão

O Gestor de relatórios de impressão gere os relatórios de impressão, incluindo quaisquer elementos. Abra a caixa de diálogo utilizando uma das seguintes opções:

  • Editar relatório de impressão no menu Editar
  • Botão Editar relatório de impressão na barra de ferramentas do relatório de impressão
  • menu de atalho de uma entrada no 'Navegador do relatório de impressão'

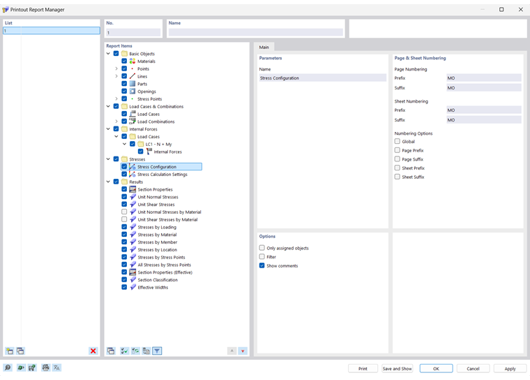
Aparece a caixa de diálogo 'Gestor de relatórios de impressão' com uma lista de todos os relatórios de impressão e uma árvore de diretórios de capítulos.

Lista

Na lista, selecione o relatório de impressão cujo conteúdo pretende ajustar. Na secção de diálogo 'Itens de relatório', pode definir em detalhe os elementos do documento.

Se estiver a trabalhar com vários relatórios de impressão, deve introduzir um nome para cada relatório de impressão na secção 'Nome'. Desta forma, é possível distinguir facilmente os documentos.

Para criar um novo relatório de impressão, utilize os botões Novo ou Cópia no final da lista.

Pode importar os elementos de relatório de um modelo ou guardar a seleção atual como modelo. Estas funções são descritas no capítulo Modelo de relatório de impressão .

Itens de relatório

Os capítulo do relatório de impressão são listados numa árvore de diretórios. Basicamente, correspondem às entradas no 'Navegador - Dados'. Se seleciona uma caixa de seleção, o capítulo correspondente é adicionado ao documento.

Alguns capítulo incluem subcategorias que podem ser activadas individualmente para a impressão. Por exemplo, se seleciona a opção 'Arco' na entrada ' Linhas ', o RSECTION insere um subcapítulo com os parâmetros do arco no relatório de impressão.

Geral

No separador Principal, pode introduzir definições específicas para o capítulo que seleccionou no navegador 'Itens de relatório'. As opções disponíveis são alinhadas com o capítulo.

Propriedades

O 'Nome' do capítulo corresponde à descrição no navegador 'Itens de relatório'. Se alterar a descrição, o nome alterado é utilizado como título de capítulo no documento.

Numeração de página e folha

As páginas são numeradas consecutivamente por defeito e geridas como um todo numa 'Folha'. Pode adicionar uma abreviatura com prefixo ou sufixo à 'numeração de página' e à 'numeração de folha'. As seguintes abreviaturas estão predefinidas para 'Prefixo' e 'Sufixo':

  • MO: Dados do modelo
  • ER: Resultados

Se pretende utilizar outras descrições, selecione a categoria correspondente e introduz a abreviatura. Por razões de espaço, recomendamos escolher abreviaturas que não tenham mais de duas letras.

Utilize as caixas de selecção para as 'Opções de numeração' para controlar qual a abreviatura que é apresentada para os números de página ou folha.

A caixa de seleção 'Global' aplica a abreviatura da categoria atual a todo o relatório de impressão.

Opções

As caixas de seleção disponíveis nesta secção de diálogo são alinhadas com a categoria de relatório de impressão correspondente. Na imagem image031455 Registo 'base' pode ver as opções para as linhas.

Só objetos atribuídos

A caixa de seleção controla se o documento inclui todos os objetos e tipos de objetos definidos ou apenas aqueles que são realmente utilizados no modelo.

Filtro

Assinale a caixa de seleção se pretende incluir apenas determinados objetos na documentação. Depois, pode definir esses objetos na secção de diálogo Filter.

Filtro

Esta secção de diálogo é apresentada se a caixa de seleção 'Filtro' na secção 'Opções' é selecionada. Aqui pode definir os objectos cujas propriedades são relevantes para a sua documentação.

Introduz os 'números' dos objectos no campo abaixo. Pode definir os objectos graficamente no modelo utilizando o botão Selecionar individualmente . O botão Selecionar os objetos permite selecionar os objetos numa lista.

Para seleccionar várias entradas na lista, mantenha a tecla Ctrl pressionada enquanto clica.

Botões

Os botões no canto inferior esquerdo da caixa de diálogo tem as seguintes funções:

Modelo do relatório de impressão
  1. Abre a caixa de diálogo Modelo de relatório de impressão para importar um modelo
Guardar como modelo
  1. Abre a caixa de diálogo Modelo de relatório de impressão para guardar a seleção atual como modelo
Configuração da impressora
  1. Abre a caixa de diálogo Printer&PageSettings para configurar a impressora
Configurações do idioma
  1. Abre a caixa de diálogo Selecionar idioma para definir o idioma
Imprimir Envia o relatório de impressão selecionado para a impressora
Caixa de diálogo Guardar e Mostrar Fechar e cria uma pré-visualização do relatório de impressão selecionado
OK Sai da caixa de diálogo sem mostrar o relatório de impressão
Cancelar Fechar a caixa de diálogo sem guardar as alterações
Aplicar Guarda as alterações sem fechar a caixa de diálogo ou mostrar o relatório de impressão

Capítulo principal