564x
003163
2022-05-09

Printout Report Manager

The Printout Report Manager manages the printout reports, including any elements. Open the dialog box using one of the following options:

  • Edit Printout Report in the Edit menu of the printout report
  • Button Editing Printout Report in the printout report toolbar
  • Shortcut menu of an entry in the "Printout Report Navigator"

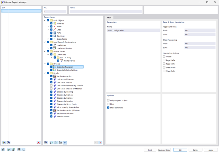
The "Printout Report Manager" dialog box appears with a list of all printout reports and a chapter directory tree.

List

In the list, select the printout report whose content you want to adjust. In the "Report Items" section, you can define the elements of the document in detail.

If you are working with several printout reports, you should enter a name for each printout report in the "Name" section. This way, you can easily distinguish your documents.

To create a new printout report, use the buttons New or Copy at the end of the list.

You can import the report elements from a template or save the current selection as a template. These functions are described in the chapter Printout Report Template.

Report Items

The chapters of the printout report are listed in a directory tree. They basically correspond to the entries in the "Navigator – Data". If you select a check box, the corresponding chapter is added to the document.

Some chapters include subcategories that you can activate individually for the printout. For example, if you activate the "Arc" option under the "Lines" entry, RSECTION adds a subchapter with the arc parameters into the printout report.

Main

In the Main tab, you can enter specific settings for the chapter you have selected in the "Report Items" navigator. The available options are aligned with the chapter.

Parameters

The "Name" of the chapter corresponds to the description in the "Report Items" navigator. If you change the description, the modified name is used as chapter title in the document.

Page & Sheet Numbering

The pages are numbered consecutively by default and managed as a whole under one "Sheet". You can add a prefixed or suffixed abbreviation to the "Page Numbering" and "Sheet Numbering". The following abbreviations are preset for "Prefix" and "Suffix":

  • MO: Model Data
  • RE: Results

If you want to use other descriptions, select the corresponding category and enter the abbreviation. For reasons of space, we recommend choosing abbreviations that do not have more than two letters.

Use the check boxes for "Numbering Options" to control which abbreviation is displayed for page or sheet numbers.

The "Global" check box applies the abbreviation of the current category to the entire printout report.

Options

The check boxes available in this dialog section are aligned with the corresponding printout report category. The image Tab "Main" shows you the options for the lines.

Only Assigned Objects

The check box controls whether the document includes all defined objects and object types, or only those that are actually used in the model.

Filter

Activate the check box if you want to include only certain objects in the documentation. Then, you can define these objects in the Filter section.

Filter

This dialog section is displayed if the "Filter" check box is selected in the "Options" section. Here you can define the objects whose properties are relevant for your documentation.

Enter the "Numbers" of the objects in the text box below. You can define the objects graphically in the model using the Select Individually button. The Select Objects button allows you to select the objects in a list.

To select several entries in the list, hold down the Ctrl key while clicking.

Buttons

The buttons in the lower left corner of the dialog box have the following functions:

Printout Report Template
  1. Open the Printout Report Template dialog box for importing a template
Save as Template
  1. Open the Printout Report Template dialog box to save the current selection as a template
Print Setup
  1. Open the Printer & Page Settings dialog box to set up the printer
Set Language
  1. Open the Select Language dialog box to set the language
Print Send the selected printout report to the printer
Save and Show Close the dialog box and create a preview of the selected printout report
OK Exit the dialog box without showing the printout report
Cancel Close the dialog box without saving changes
Apply Save changes without closing the dialog box or showing the printout report

Parent Chapter