564x
003163
09.05.2022

Gestionnaire des rapports d’impression

Le Gestionnaire des rapports d’impression gère les rapports d’impression avec tous les éléments. Ouvrez la boîte de dialogue à l’aide de l’une des options suivantes :

  • Modifier le rapport d’impression dans le menu Modifier du rapport d’impression
  • Bouton Modifier le rapport d'impression dans la barre d’outils du rapport d’impression
  • Menu contextuel d’une entrée dans le « Navigateur de rapport d’impression »

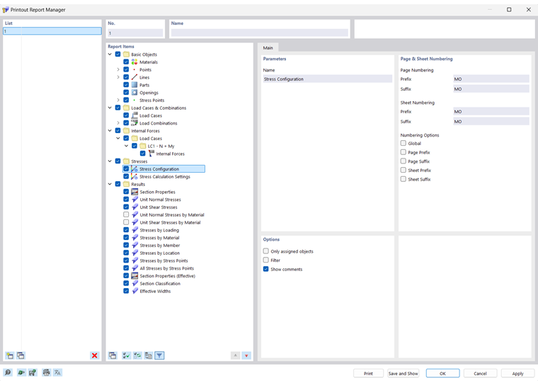
La boîte de dialogue « Gestionnaire des rapports d’impression » apparaît avec une liste de tous les rapports d’impression et une arborescence de chapitres.

Liste

Dans la liste, sélectionnez le rapport d’impression dont vous souhaitez ajuster le contenu. Dans « Objets du rapport », vous pouvez définir les éléments du document en détail.

Si vous travaillez avec plusieurs rapports d’impression, vous devez entrer un nom pour chaque rapport d’impression dans « Nom ». Vous pouvez ainsi distinguer facilement vos documents.

Pour créer un nouveau rapport d’impression, utilisez les boutons Nouveau ou Copier situés à la fin de la liste.

Vous pouvez importer les éléments du rapport à partir d’un modèle type ou enregistrer la sélection actuelle en tant que modèle type. Ces fonctions sont décrites dans le chapitre Modèle type de rapport d’impression.

Objets du rapport

Les chapitres du rapport d’impression sont répertoriés dans une arborescence. Ils correspondent essentiellement aux entrées du « Navigateur - Données ». Si vous cochez une case, le chapitre correspondant est ajouté au document.

Certains chapitres contiennent des sous-catégories que vous pouvez activer individuellement pour l’impression. Par exemple, si vous cochez l’option « Arc » sous l’entrée « Lignes », RSECTION insère un sous-chapitre avec les paramètres de l’arc dans le rapport d’impression.

Général

Dans l’onglet Général, vous pouvez entrer des paramètres spécifiques pour le chapitre que vous avez sélectionné dans le navigateur « Objets du rapport ». Les options disponibles sont alignées sur le chapitre.

Paramètres

Le « Nom » du chapitre correspond à la description dans le navigateur « Objets du rapport ». Si vous modifiez la description, le nom modifié est utilisé comme titre de chapitre dans le document.

Numérotation des pages et des feuilles

Les pages sont numérotées consécutivement par défaut et gérées comme un tout sous une « Feuille ». Vous pouvez ajouter un préfixe ou un suffixe à la « Numérotation des pages » et à la « Numérotation des feuilles ». Les abréviations suivantes sont prédéfinies pour le « Préfixe » et le « Suffixe » :

  • MO : Données du modèle
  • RÉ : Résultats

Si vous souhaitez utiliser d’autres descriptions, sélectionnez la catégorie correspondante et entrez l’abréviation. Pour des raisons d’espace, nous vous recommandons de choisir des abréviations ne contenant pas plus de deux lettres.

Utilisez les cases à cocher des « Options de numérotation » pour contrôler l’abréviation à afficher pour les numéros de page ou de feuille.

La case « Globale » applique l’abréviation de la catégorie actuelle à l’ensemble du rapport d’impression.

Options

Les cases à cocher disponibles dans cette section de dialogue sont alignées avec la catégorie de rapport d’impression correspondante. L’image onglet « Général » affiche les options pour les lignes.

Objets assignés uniquement

La case à cocher contrôle si le document inclut tous les objets et types d’objet définis, ou uniquement ceux qui sont réellement utilisés dans le modèle.

Filtrer

Cochez la case si vous souhaitez n’inclure que certains objets dans la documentation. Vous pouvez ensuite définir ces objets dans la section Filtrer de la boîte de dialogue.

Filtrer

Cette section de la boîte de dialogue apparait si la case « Filtrer » est cochée dans les « Options ». Vous pouvez définir ici les objets dont les propriétés sont importantes pour votre documentation.

Entrez les « numéros » des objets dans la zone de texte ci-dessous. Vous pouvez définir graphiquement les objets sur le modèle à l’aide du bouton Sélectionner individuellement . Le bouton Sélectionner les objets permet de sélectionner les objets dans une liste.

Pour sélectionner plusieurs entrées dans la liste, maintenez la touche Ctrl enfoncée tout en cliquant.

Boutons

Les boutons situés dans le coin inférieur gauche de la boîte de dialogue ont les fonctions suivantes :

Modèle type de rapport d'impression Ouvre la boîte de dialogue Modèles types de rapport d’impression pour importer un modèle type
Enregistrer comme modèle type Ouvre la boîte de dialogue Modèles types de rapport d’impression pour enregistrer la sélection actuelle comme modèle type
Configuration de l'imprimante Ouvre la boîte de dialogue Paramètres Imprimante & Page pour configurer l’imprimante
Paramètres de langue
  1. Ouvre la boîte de dialogue Selectionner la langue pour définir la langue
Imprimer Envoie le rapport d’impression sélectionné à l’imprimante
Enregistrer et afficher Ferme la boîte de dialogue et crée un aperçu du rapport d’impression sélectionné
OK Quitte la boîte de dialogue sans afficher le rapport d’impression
Annuler Ferme la boîte de dialogue sans enregistrer les modifications
Appliquer Enregistre les modifications sans fermer la boîte de dialogue ni afficher le rapport d’impression

Chapitre parent