2562x
001902
2024-10-18

Geotechniczne obliczenia płyty fundamentowej z programem RFEM 6 zgodnie z DIN EN 1997-1/NA

W tym artykule pokazano, w jaki sposób rozszerzenie Fundamenty betonowe w programie RFEM 6 ułatwia przeprowadzanie obliczeń geotechnicznych. W przypadku wymiarowania fundamentu zgodnie z DIN EN 1997-1/NA uwzględniany jest układ konstrukcyjny składający się z betonowego słupa z płytą fundamentową. W pracy przedstawiono i zilustrowano najważniejsze elementy pozwalające na obliczenia bezpieczeństwa w przypadku uszkodzenia gruntu, nośności na poślizg, obciążenia o dużym mimośrodzie (granica spoiny zerowej) oraz obciążenia o dużym mimośrodzie.

Charakterystyki słupów i fundamentów oraz obciążenia konstrukcyjne

Płyta fundamentowa

  • Abmessung in x-Richtung: wx = 2,70 m
  • Abmessung in y-Richtung: wy = 1,80 m
  • Abmessung in z-Richtung: t = 1,00 m
  • Ciężar własny: Gp,k = 121,5 kN mit γc = 25 kN/m³

słup

  • Abmessung in x-Richtung: cx = 0,40 m
  • Abmessung in y-Richtung: cy = 0,40 m
  • Abmessung in z-Richtung: h = 3,00 m
  • Ciężar własny: Gc,k = 12 kN mit γc = 25 kN/m³

Lastfall 1 - Ständige Belastungen in z-Richtung

Vertikal: VG,k = 366,5 kN

Inklusive des Eigengewichts der Stütze Gc,k = 12 kN und des Fundaments Gp,k = 121,5 kN beläuft sich die Summe der ständigen Vertikallasten auf:

VG,k,+add = 121,5 kN + 12 kN + 366,5 kN = 500 kN

Das Eigengewicht des Fundaments wird automatisch mit dem Eigengewicht der Struktur berücksichtigt, wenn der Haken bei "Aktives Eigengewicht" gesetzt ist. Für den Fall, dass Sie das Eigengewicht von Hand eingeben wollen, müssen für das Fundament zusätzliche Lasten definiert werden.

Unter den Ergebnissen der statischen Analyse werden sowohl die "Lagerkräfte" als auch die "Lagerkräfte mit Fundamentlast" ausgegeben. Bei der Bemessungsquerkraft Vz sind das Fundamenteigengewicht und die zusätzlichen Fundamentlasten nicht enthalten, da sie nicht Teil des statischen Systems sind. Diese Lasten werden erst in Vz,+add der Bemessungsquerkraft mit den zusätzlichen Fundamentlasten berücksichtigt.

Lastfall 2 - Ständige Belastungen in x-Richtung

Horizontal: HG,k = 50 kN

Lastfall 3 - Veränderliche Belastungen in x-Richtung

Horizontal: HQ,k = 26 kN

Lastfall 4 - Veränderliche Belastungen in z-Richtung

Vertikal: VQ,k = 110 kN

Diese Angaben sind entscheidend für die Durchführung der geotechnischen Nachweise und die sichere Auslegung von Fundament und Stütze. Die Nutzung von RFEM 6 ermöglicht eine präzise Modellierung und Berechnung, wodurch die komplexen Wechselwirkungen zwischen den Bauteilen detailliert analysiert werden können.

Gesamtstandsicherheit (Lagesicherheit der Struktur) | (EQU) DIN EN 1997-1, 6.5.1 und 2.4.7.2

Der Nachweis der Gesamtstandsicherheit ist ein entscheidender Aspekt in der Bauplanung. Für diesen Nachweis wird die Lastkombination LK10 – 0,9 ⋅ LF1 + 1,10 ⋅ LF2 + 1,50 ⋅ LF3 betrachtet

Md,dst ≤ Md,stb

częściowe współczynniki bezpieczeństwa

γG,stb = 0,9 günstig wirkende ständige Lasten
γG,dst = 1,1 ungünstig wirkende ständige Lasten
γQ,stb = 0 günstig wirkende veränderliche Lasten
γQ,dst = 1,5 ungünstig wirkende veränderliche Lasten

Berechnung des destabilisierenden Moments

Md,dst = MG,k,dst ⋅ γG,dst + MQ,k,dst ⋅ γQ,dst = 50 kN ⋅ 4 m ⋅ 1,1 + 26 kN ⋅ 4 m ⋅ 1,5 = 376 kNm

Berechnung des stabilisierenden Moments

Md,stb = MG,k,stb ⋅ γG,stb + MQ,k,stb ⋅ γQ,stb = 500 kN ⋅ 2,70 m ⋅ 1/2 ⋅ 0,9 + 0 kN = 607,5 kNm

Warunek projektowy

η = 376 kNm / 607,5 kNm = 0,619 ≤ 1,0

Grundbruchsicherheit | (GEO) DIN EN 1997-1, 6.5.2

Der Grundbruchnachweis ist ein essenzieller Bestandteil der geotechnischen Planung, da er die Tragfähigkeit des Untergrunds unter maximalen Lasten bewertet. Der Nachweis der Grundbuchsicherheit wird durch das Add-On „Betonfundamente“ in RFEM 6 durchgeführt und in einer Handrechnung veranschaulicht. Die Rechenschritte, die für den Nachweis erforderlich sind, können zudem direkt in RFEM 6 eingesehen werden, sodass Sie die Ergebnisse umfassend nachvollziehen können.

Für diesen Nachweis wird die Lastkombination LK2 - 1,35 ⋅ LF1 + 1,35 ⋅ LF2+ 1,50 ⋅ LF3+ 1,50 ⋅ LF4 betrachtet mit Vz,d = VG,k ⋅ γG + VQ,k ⋅ γQ = 500 kN ⋅ 1,35 + 110 kN ⋅ 1,50 = 840 kN.

Gemäß DIN EN 1997-1/NA ist für den Grundbruchnachweis ein modifiziertes Nachweisverfahren 2 – nachfolgend Verfahren 2* genannt –anzuwenden. Dabei müssen für die Ermittlung der charakteristischen Widerstände Rk,i des Bodens die charakteristischen Werte der Beanspruchung angesetzt werden. In den globalen Einstellungen des Add-Ons können Sie das angewendete Bemessungsverfahren festlegen. Für die DIN EN 1997-1/NA ist das Verfahren 2* voreingestellt.

Exzentrizität ex der wirksamen Vertikallast in x-Richtung

Die charakteristischen Werte der Beanspruchungen der Vertikallast mit zusätzlichen Fundamentlasten Vz,+add sowie der charakteristische Wert des resultierende Bemessungsbiegemoments My,+add in der Fundamentsohlenmitte werden benötigt, um die Exzentrizität der wirksamen Vertikallasten zu bestimmen.

Vz+add = VG,k,ges + VQ,k = 500 kN + 110 kN = 610 kN

My,+add = ( 50 kN + 26 kN ) ⋅ 4 m = 304 kNm

ex = -My,+add / Vz,+add = -304 kNm / 610 kN = -0,498 m

Rechnerische Sohllänge, -breite und Fläche

Durch die exzentrische Belastung wird die anrechenbare Fundamentfläche verringert.

wx - 2 ⋅ | e x | = 2,70 m - 2 ⋅ 0,498 m = 1,704 m

wy - 2 ⋅ | ey | = 1,80 m - 2 ⋅ 0,000 m = 1,800 m

Rechnerische Länge: L' = max(wx - 2 ⋅ | ex |; wy - 2 ⋅ | ey |) = 1,800 m

Rechnerische Breite: B' = min(wx - 2 ⋅ | ex |; wy - 2 ⋅ | ey |) = 1,704 m

A' = L' ⋅ B' = 1,800 m ⋅ 1,704 m = 3,0672 m²

nośność

Der Grundbruchwiderstand wird durch eine benutzerdefinierte Eingabe bestimmt. In diesem Beispiel beträgt der charakteristische Wert der zulässigen Bodenspannung σRk = 420 kN/m².

σRd = σRk / γR,v = 420 kN/m² / 1,4 = 300 kN/m²

σEd = Vz,d / A' = 840 kN / 3,0672 m² = 273,87 kN/m²

Warunek projektowy

η = σEd / σRd = 273,87 kN/m² / 300 kN/m² = 0,913 ≤ 1,0

Gleitsicherheit (GEO) DIN EN 1997-1, 6.5.3

Der Gleitsicherheitsnachweis spielt eine wichtige Rolle bei der Beurteilung der Stabilität gegen seitliches Gleiten. Auch dieser Nachweis wird durch das Add-On in RFEM 6 geführt und durch eine Handrechnung für die Lastkombination LK2 - 1,35 ⋅ LF1 + 1,35 ⋅ LF2+ 1,50 ⋅ LF3+ 1,50 ⋅ LF4 erläutert. Um diesen Nachweis zu erfüllen, muss die resultierende Horizontalkraft kleiner sein als der Gleitwiderstand.

Hd ≤ Rd + Rp,d

Einwirkung Hd

Hx,d = HG,k ⋅ γG + HQ,k ⋅ γQ = 50 kN ⋅ 1,35 + 26 kN ⋅ 1,50 = 106,5 kN

Gleitwiderstand Rs,d

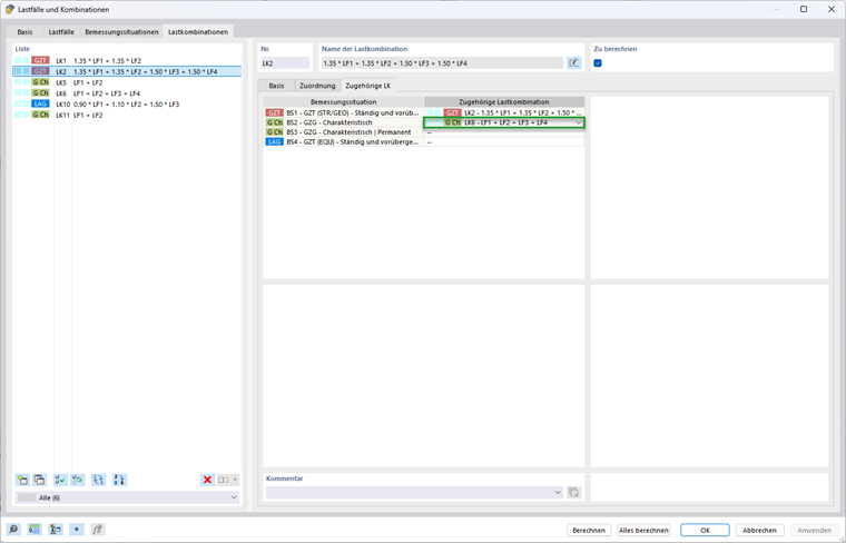
Zur Berechnung der charakteristisch wirksamen Vertikalkraft in der Bodenfuge muss für die Bemessungslast eine zugehörige charakteristische Einwirkung Ech = LK6 - LF1 + LF2+ LF3 + LF4 definiert werden. Bei Verwendung des Lastkombinationsassistenten wird die Tabelle der zugehörigen charakteristischen Einwirkung automatisch gefüllt. Für alle Lastkombinationen im GZT muss an dieser Stelle die zugehörige charakteristische Einwirkung zugeordnet sein, um den Gleitnachweis zu führen.

V'k = 500 kN + 100 kN = 610 kN

Rs,k = V'k ⋅ tan⁡(δs,k) = 610 kN ⋅ tan⁡(25°) = 284,4487 kN

Rs,d = Rs,k / γR,h = 284,4487 kN / 1,1 = 258,589 kN

Die passiven Erdrücke (Erdwiderstände Rp,d) können in den geotechnischen Konfigurationen eingestellt werden. Diese sind in den Standardeinstellungen deaktiviert und werden auch in diesem Beispiel vernachlässigt, da sie sich positiv auf den Gleitsicherheitsnachweis auswirken.

Warunek projektowy

η = Hx,d / Rs,d = 106,5 kN /258,589 kN = 0,412 ≤ 1

Fundamentverdrehung (Begrenzung der klaffenden Fuge) | DIN EN 1997-1, A 6.6.5

Die Fundamentverdrehung ist ein entscheidender Faktor bei der Planung von Fundamenten. In diesem Abschnitt wird der entsprechende Nachweis bzw. die entsprechenden Nachweise präsentiert und die Berechnung mit RFEM 6 erläutert.

Die Exzentrizität der Sohldruckresultierenden bei ständigen und veränderlichen Einwirkungen darf maximal so groß sein, dass die Fundamentsohle bis zu ihrem Schwerpunkt weiterhin unter Druck steht. Das bedeutet, dass die 2. Kernweite eingehalten werden muss. Diese wird durch eine Ellipse begrenzt, sodass die Bedingung (ey/L)² + (ex/B)² ≤ 1/9 = elim gilt.

Bei Gründungen auf nichtbindigen und bindigen Böden darf in der Fundamentsohle infolge charakteristischer ständiger Einwirkungen keine klaffende Fuge entstehen. Dementsprechend muss die Resultierende innerhalb der 1. Kernweite liegen. Damit eine zweiachsige Exzentrizität innerhalb der rautenförmigen Begrenzung liegt muss die Bedingung (|ey|)/L + (|e x|)/B ≤ 1/6 = elim eingehalten werden.

Markierung 1 : Die Begrenzung der 1. Kernweite ist durch eine Raute dargestellt.

Markierung 2 : Die Begrenzung der 2. Kernweite ist durch eine Ellipse dargestellt.

Markierung 3 : Der Angriffspunkt der Resultierenden ist der Punkt, an dem die gesamte resultierende Last auf die Fundamentsohle wirkt.

Um sicherzustellen, dass die verschiedenen Bedingungen mit den richtigen Lastkombinationen geführt werden, müssen diese wie folgt definiert werden. Zunächst ist es notwendig, eine neue Bemessungssituation in „GZG – Charakteristisch | Ständig“ zu erstellen.

Im nächsten Schritt sind die charakteristischen Lastkombinationen mit ausschließlich ständigen Lasten zu kopieren und der neuen Bemessungssituation zuzuordnen.

In der tabellarischen Eingabe für das Add-On „Betonfundamente“ im Register Bemessungssituationen ist noch die Zuordnung zum Bemessungssituationstyp „EN 1997 | DIN | 2022-10“ auf „GZG – Charakteristisch | Ständig“ zu ändern. Diese Anpassung sorgt dafür, dass die relevanten Normen und Richtlinien korrekt berücksichtigt werden.

Ständige Einwirkungen (1. Kernweite)

Dieser Nachweis muss in diesem Beispiel nur mit der Lastkombination LK11 – LF1 + LF2 geführt werden.

Obliczeniowy moment zginający z dodatkowymi obciążeniami fundamentu w środku podstawy fundamentuœ

Das berechnete Bemessungsbiegemoment in der Mitte der Fundamentsohle, unter Berücksichtigung zusätzlicher Lasten, ergibt sich wie folgt:

My,+add = 500 kN ⋅ 0 m + 50 kN ⋅ 4 m = 200 kNm

Obliczeniowa siła ścinająca z dodatkowymi obciążeniami fundamentuœ

Vz,+add = 500 kN

Exzentrizität der wirksamen Vertikallast in x-Richtung

ex = -My,+add/Vz,+add = -200 kNm / 500 kN = -0,400 m

Dieser Wert gibt an, inwieweit die vertikale Last vom geometrischen Zentrum abweicht. Dies ist entscheidend für die Stabilitätsanalyse.

Dozwolony względny mimośród obciążenia

Bei rechteckigen Vollquerschnitten wird die 1. Kernweite durch eine Raute umschlossen und ist mit elim = 1/6 zu begrenzen.

Warunek projektowy

η = (|ex| / wx + |ey| / wy) / elim = (0,400 m/2,70 m + 0/1,80 m) / (1/6) = 0,889 ≤ 1

Ständige und veränderliche Einwirkungen (2. Kernweite)

Dieser Nachweis muss in diesem Beispiel nur mit der Lastkombination LK6 – LF1 + LF2 + LF3 + LF4 geführt werden.

Obliczeniowy moment zginający z dodatkowymi obciążeniami fundamentu w środku podstawy fundamentuœ

Das berechnete Bemessungsbiegemoment in der Mitte der Fundamentsohle, unter Berücksichtigung zusätzlicher Lasten, ergibt sich wie folgt:

My,+add = 610 kN ⋅ 0 m + (50 kN + 26 kN) ⋅ 4 m = 304 kNm

Obliczeniowa siła ścinająca z dodatkowymi obciążeniami fundamentuœ

Vz,+add = 500 kN + 110 kN = 610 kN

Exzentrizität der wirksamen Vertikallast in x-Richtung

ex = -My,+add/Vz,+add = -304 kNm / 610 kN = -0,498 m

Dieser Wert gibt an, inwieweit die vertikale Last vom geometrischen Zentrum abweicht. Dies ist entscheidend für die Stabilitätsanalyse.

Dozwolony względny mimośród obciążenia

Bei rechteckigen Vollquerschnitten wird die 2. Kernweite durch eine Ellipse umschlossen und ist mit elim = 1/9 zu begrenzen.

Warunek projektowy

η = ((ex / wx)² + (ey / wy)²) / elim = ((-0,498 m/2,70 m)²+(0/1,80 m)²) / (1/9) = 0,307 ≤ 1

Stark exzentrische Belastung | DIN EN 1997-1, 6.5.4

Bei einer Ausmittigkeit der Lastresultierenden, die bei Rechteckfundamenten 1/3 der Seitenlänge oder bei Kreisfundamenten 0,6 des Radius überschreitet, sind besondere Maßnahmen erforderlich. Übersteigt die Ausmittigkeit den oben genannten Grenzwert von 1/3, so sind besondere Vorkehrungen nach 2.4.2 zu treffen. Das Add-On liefert präzise und nachvollziehbare Ergebnisse, die die Qualität und Sicherheit der Fundamentauslegung steigern. Dieser Nachweis muss in diesem Beispiel nur mit der Lastkombination LK6 – LF1 + LF2 + LF3 + LF4 geführt werden.

Anzusetzende Schnittgrößen

My,+add = (50 kN + 26 kN) ⋅ 4 m = 304 kNm

Vz,+add = 500 kN + 110 kN = 610 kN

Resultierende Ausmittigkeit

ex = -My,+add / Vz,+add = -304 kNm /610 kN = -0,498 m

Zulässige Ausmittigkeit

ex,max = wx / 3 = 2,70 m / 3 = 0,90 m

Warunek projektowy

η = |ex | / ex,max = |-0,498 m| / 0,90 m = 0,554 ≤ 1

Da in diesem Beispiel Mz = 0 gibt, kann hier die andere Richtung vernachlässigt werden.

In dem Beispiel ist kein Grundwasser vorhanden. Deshalb erübrigt sich der Nachweis gegen das Abheben.


Autor

Ann-Kathrin pracuje w dziale Product Engineering ze specjalizacją w geotechnice i dodatkowo wspiera Customer Support.



;