4159x
000161
2023-05-24

Materiais

No menu Inserir , selecione Objetos básicos , aponte para Materiais e clique em ]] Diálogo .

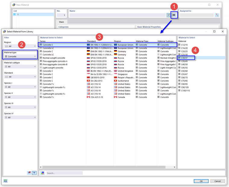
Aparece a caixa de diálogo ' Novo material '. Para definir o material de betão, utilize o botão base de dados na área 'Nome' (1). Outra caixa de diálogo é aberta.

Na área ' Filtro ', selecione o tipo de material Betão na lista (2).

Defina a norma europeia EN 1992-1-1 para betão de peso normal (3). Em seguida, selecione C30/37 na coluna da direita (4) e clique em OK .

Para continuar com o material de aço, clique no botão Novo no canto inferior esquerdo da caixa de diálogo.

Clique novamente no botão base de dados para abrir a biblioteca.

Na área ' Filtro ', selecione a área União Europeia e o tipo de material Aço nas listas (1).

No campo 'Pesquisar' abaixo (2), digite 235 . Em seguida, defina EN 1993-1-1 (3) e selecione S235 na coluna da direita (4). Clique em OK para importar o material.

Clique em OK para guardar os dados.