3814x
000071
2018-12-03
С

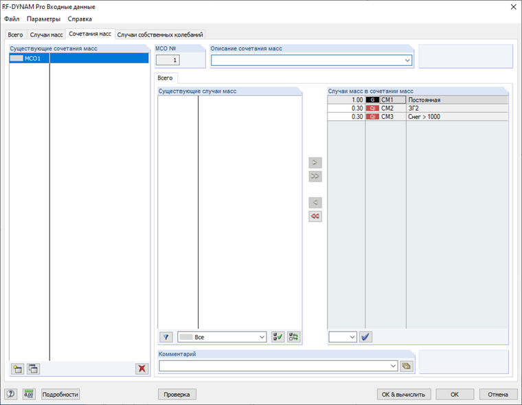
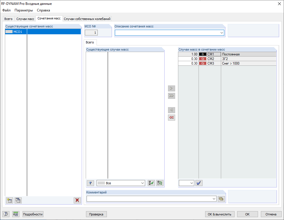
Сочетание масс

В программах RFEM 5 и RSTAB 8 теперь можно объединять созданные случаи масс с помощью сочетаний масс. В сочетаниях масс, как правило, учитываются коэффициенты сочетания, предварительно определенные по нормам EN 1990 и EN 1998‑1, но их можно также легко корректировать вручную.

Сочетания масс можно далее импортировать в случаи собственных колебаний или в прямой решатель анализа изменений во времени.

In den Programmgenerationen RFEM 6 und RSTAB 9 werden die Massen automatisch normgerecht kombiniert. Zusatzmassen können als normale Lasten in den Lastfällen und -kombinationen ergänzt werden. Massenkombinationen sind nicht mehr erforderlich.


Ссылки
Ссылки