3814x
000071
03-12-2018
C

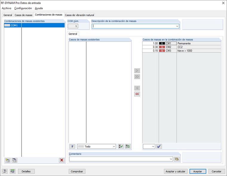
Combinación de masas

En la generación de programas RFEM 5 y RSTAB 8, los casos de masas creados se pueden combinar utilizando combinaciones de masas. Esto tiene en cuenta los coeficientes de combinación que está predefinidos según EN 1990 y EN 1998-1, pero que se pueden ajustar manualmente.

Es posible importar combinaciones de masas en los casos de vibración natural y los solucionadores directos del análisis en el dominio del tiempo.

In den Programmgenerationen RFEM 6 und RSTAB 9 werden die Massen automatisch normgerecht kombiniert. Zusatzmassen können als normale Lasten in den Lastfällen und -kombinationen ergänzt werden. Massenkombinationen sind nicht mehr erforderlich.


Enlaces
Referencias