1128x
000121
2023-12-05

Stampa grafico

L'add-on Calcolo dell'acciaio è completamente integrato in RFEM o RSTAB. Pertanto, è possibile utilizzare tutte le possibilità conosciute dal programma principale per documentare i risultati grafici delle utilizzazioni e delle verifiche. La procedura generale per l'elaborazione delle grafiche per la stampa è descritta nel capitolo Grafiken del manuale di RFEM.

Grafici della finestra di lavoro

Nel capitolo Grafica per il calcolo dell'acciaio sono presentati i vari tipi di risultati disponibili graficamente per barre e superfici. È possibile stampare direttamente la vista corrente tramite la funzione di stampa o trasferirla nel protocollo di stampa.

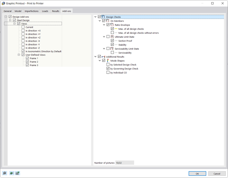
Effettuare le impostazioni di stampa per l'immagine nel dialogo 'Stampa grafica' come di consueto.

Se nella categoria 'Quali finestre' si attiva l'opzione Stampa multipla, è possibile impostare nel registro 'Add-Ons' le preimpostazioni per la stampa di più finestre o la stampa in serie di grafiche (vedi capitolo Uso della stampa multipla del manuale di RFEM). Le grafiche saranno poi ordinate nel protocollo di stampa nei risultati del calcolo dell'acciaio.

Dettagli di verifica e andamenti dei risultati

Anche nei dialoghi dei dettagli di verifica e degli andamenti dei risultati sono disponibili funzioni di stampa. È possibile stampare direttamente le seguenti grafiche, salvarle come PDF o trasferirle nel protocollo di stampa:

Importante

I grafici dei dettagli di verifica e degli andamenti dei risultati nella sezione trasversale e i diagrammi tempo-temperatura non vengono aggiornati dopo una nuova calcolazione; rappresentano delle istantanee.

Capitolo principale