2442x
002477
26. Januar 2024

Mehrfachdruck verwenden

Dieses Kapitel beschreibt, wie Sie die Grafiken mehrerer Fenster drucken oder ausgewählte Ansichten für einen Seriendruck verwenden.

Mehrfensterdruck

Wenn Sie mehrere Fenster für die Darstellung benutzen, können Sie die Fensterbereiche auch auf einer Seite dokumentieren. Aktivieren Sie hierzu im Dialog 'Grafikausdruck' das Auswahlfeld Mehr, das in diesen Fällen im Abschnitt 'Welche Fenster' verfügbar ist (1).

Wechseln Sie in das Register Anordnung der Fenster (2).

Sie können hier festlegen, wie die Fenster auf dem Blatt angeordnet werden:

  • Wie auf Bildschirm: Die Fenster werden so auf der Seite arrangiert, wie sie im Arbeitsfenster vorliegen. Sind sie dort nebeneinander angeordnet, werden die Bilder im hochformatigen Ausdruck höher als breit.
  • Seitenfüllend: Jedes Fenster wird auf eine Seite gedruckt.
  • 1): Nur das erste Fenster (links oder oben im Arbeitsfenster) wird gedruckt.
  • 2): Die Fenster werden nebeneinander angeordnet.
  • 3): Die Fenster werden untereinander angeordnet.
Info

Sie können nur die Grafiken ein und desselben Modells auf ein Blatt drucken. Ein modellübergreifender Ausdruck ist nicht möglich.

Mehrfachdruck

Sie können die aktuelle Ansicht für einen Seriendruck verwenden und damit Grafiken für Lasten, Schnittgrößen und Verformungen erzeugen lassen. Aktivieren Sie hierzu im Dialog Grafikausdruck das Auswahlfeld Mehrfachdruck (1).

Im Dialog werden weitere Register ergänzt (2). Legen Sie dort fest, welche Grafiken des Modells, der Imperfektionen, Lasten und Ergebnisse automatisch erzeugt werden sollen (2).

Modell

Im Register 'Modell' sind neben der aktuellen Ansicht sieben Standardblickwinkel verfügbar. Haken Sie das Kontrollfeld 'Ansichten' an, wenn Sie eine oder mehrere dieser Ansichten für die Druckausgabe auswählen möchten.

Imperfektionen

Haken Sie das Kontrollfeld 'Imperfektionen' an, wenn Sie die Ansichten der Imperfektionsfälle als Mehrfachdruck wünschen. Falls Sie mehrere Imperfektionsfälle angelegt haben, aber nur ausgewählte Fälle drucken möchten, aktivieren Sie das Kontrollfeld 'Auswählen'. Sie können die Imperfektionsfälle dann in einem neuen Dialog festlegen (Beschreibung siehe Abschnitt Lasten).

Für die Grafiken der Imperfektionen stehen neben der aktuellen Ansicht sieben Standardansichten zur Auswahl.

Lasten

Haken Sie das Kontrollfeld 'Lastfälle / Lastkombinationen' an, wenn Sie die Lastbilder der Lastfälle und Lastkombinationen als Mehrfachdruck wünschen.

Falls Sie nur bestimmte Lastfälle drucken möchten, aktivieren Sie das Kontrollfeld 'Auswählen' (1). Klicken Sie in das Eingabefeld rechts davon mit den Lastfallnummern, sodass dort die Schaltfläche Objekt bearbeiten erscheint (2). Mit einem Klick auf diese Schaltfläche rufen Sie den Dialog 'Belastung wählen' auf. Dort können Sie wie im Kapitel Ausdruckprotokoll-Manager beschrieben die Lastfälle und Lastkombinationen für den Mehrfachdruck festlegen (3).

Für die Grafiken der Lasten stehen neben der aktuellen Ansicht sieben Standardansichten zur Auswahl.

Das Kontrollfeld 'Mit Imperfektionen' steuert, ob die Imperfektionen in den Lastbildern dargestellt werden.

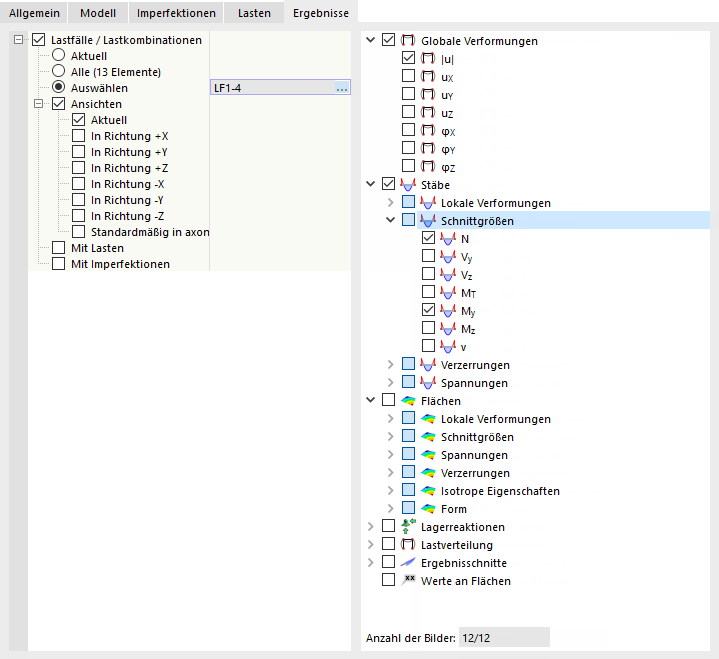
Ergebnisse

Info

Dieses Register ist verfügbar, wenn im Arbeitsfenster Ergebnisse dargestellt werden.

Haken Sie das Kontrollfeld 'Lastfälle / Lastkombinationen' an, wenn Sie die Ergebnisse der Lastfälle und Lastkombinationen als Mehrfachdruck wünschen. Wenn Sie die Ergebnisse bestimmter Belastungen drucken möchten, aktivieren Sie das Kontrollfeld 'Auswählen'. Sie können die Lastfälle oder Kombinationen dann in einem neuen Dialog festlegen (Beschreibung siehe Abschnitt Lasten).

Legen Sie im Verzeichnisbaum rechts die Ergebnisse fest, die Sie als Grafiken benötigen. Wenn Sie ein Kontrollfeld anhaken, wird das entsprechende Bild für die ausgewählten Lastfälle und Kombinationen in den aktivierten Ansichten aufbereitet.

Info

Achten Sie auf die 'Anzahl der Bilder' unterhalb des Ergebnisse-Baums. Beschränken Sie die automatischen Grafiken wenn möglich auf die wesentlichen Ergebnisse.

Für die Grafiken der Ergebnisse stehen neben der aktuellen Ansicht sieben Standardansichten zur Auswahl.

Die Kontrollfelder 'Mit Lasten' und 'Mit Imperfektionen' steuern, ob die Lastbilder und Imperfektionen in den Ergebnisgrafiken dargestellt werden.

Im Register 'Allgemein' können Sie die Vorschau des Mehrfachdrucks überprüfen.

Tipp

Im Kapitel Ausdruckprotokollbild anpassen ist beschrieben, wie Sie die Grafiken eines Mehrfachdrucks nachträglich ändern, löschen oder ergänzen können.

Übergeordnetes Kapitel