1119x
000121
2023-12-05

Graphic Printout

The Steel Design add-on is fully integrated in RFEM or RSTAB. Therefore, you can use all the options available in the main program to document the graphical results of the design ratios and design checks. The general procedure for preparing graphics for printing is described in the chapter Graphics of the RFEM 6 manual.

Graphics of Work Window

The chapter Graphics for Steel Design presents the various types of results that are available graphically for members and surfaces. You can print the current view directly using the print function or transfer it to the printout report.

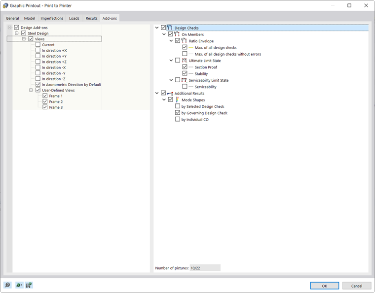
In the “Graphic Printout” dialog box, configure the print settings for the image as usual.

If you activate the ‘’‘multi-print’‘’ option in the “Window to Print” category, you can specify the settings for printing multiple windows or batch printing graphics in the “Add-ons” tab (see the chapter #/en/downloads-and-information/documents/online-manuals/rfem-6/002477 Using Multi-Print of the RFEM manual). The graphics are then sorted in the printout report with the steel design results.

Design Check Details and Result Diagrams

Print functions are also available in the dialog boxes for design check details and result diagrams. You can print the following graphics directly, save them as PDF files, or transfer them to the printout report:

Important

The graphics showing the design check details, the result diagrams at the cross-section, and the temperature-time diagrams are not updated after a recalculation; they are snapshots.

Parent Chapter