148x
005142
2024-10-25

Протокол результатов

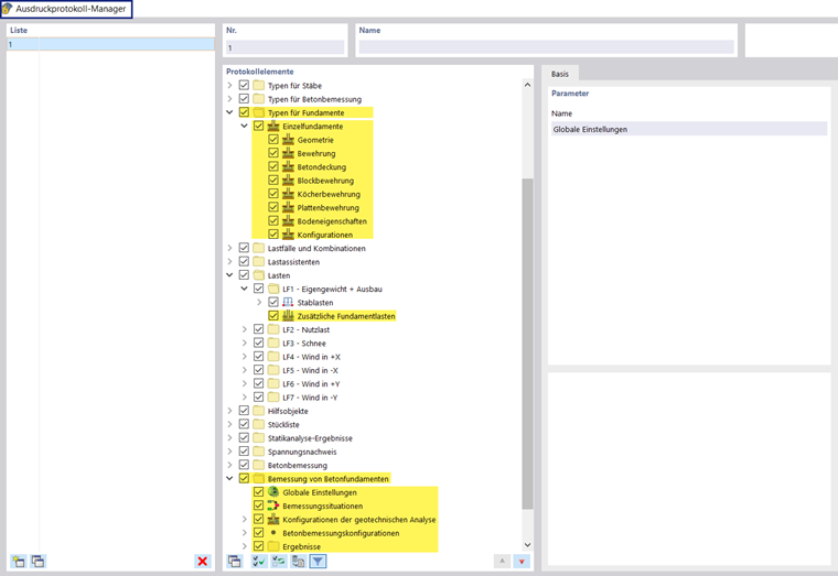
Диспетчер протокола результатов включает в себя все таблицы железобетонных фундаментов, которые также отображаются в интэрфэйсе программы.

В дополнение к записям для Типов для железобетонных фундаментов, с глобальными настройками расчетных ситуаций и конфигураций, а также {%://005116 Результаты]], включены в навигатор позиций отчета. Используйте флажки для задания таблиц, необходимых для документации.

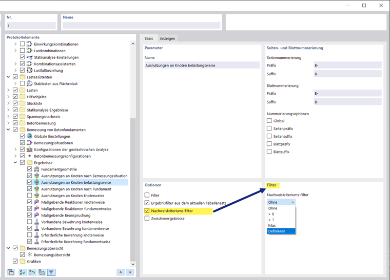
Вы также можете использовать параметры фильтра для настройки табличных результатов. Вы можете фильтровать таблицы результатов по определённым критериям:

  • Объект- Фильтр по номерам или выбору объектов
  • Фильтр результатов с теми же параметрами фильтра, что и в Диспетчер таблиц результатов
  • Фильтр расчетного соотношения для значений результатов

Подробности расчета также могут быть включены в протокол результатов. В диалоговом окне «Подробности расчетной проверки» используйте соответствующую кнопку списка Распечатать сразу .

В предпросмотре протокола результатов можно проверить и правильно упорядочить данные, а также добавить графику и текст.

Совет

Функции протокола результатов описаны в главе {%ref#/ru/skachat-i-info/dokumenty/rukovodstva-online/rfem-6/000363 Протокол результатов]] руководства пользователя RFEM.

Исходная глава