148x
005142
2024-10-25

relazione di calcolo

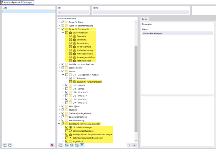
Il Gestore relazione di calcolo include tutte le tabelle delle fondazioni in calcestruzzo che vengono visualizzate anche nell'interfaccia del programma.

Oltre alle voci per i Tipi per fondazioni in calcestruzzo, i parametri per Carichi aggiuntivi delle fondazioni e per Fondazioni in calcestruzzo con le impostazioni globali, le situazioni e le configurazioni di progetto, nonché i Risultati sono inclusi nel navigatore degli elementi del report. Utilizzare le caselle di controllo per definire le tabelle necessarie per la documentazione.

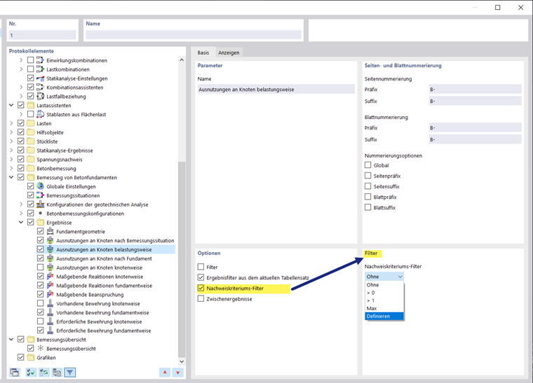
È anche possibile utilizzare le opzioni di filtro per personalizzare l'output tabellare. È possibile filtrare le tabelle dei risultati in base a criteri specifici:

  • Oggetto- Filtro per numero o per selezione di oggetti
  • Filtro dei risultati con le stesse opzioni di filtro di Gestore tabelle dei risultati
  • Filtro del tasso di verifica per i valori dei risultati

I dettagli di progetto possono anche essere integrati nella relazione di calcolo. Nella finestra di dialogo "Dettagli della verifica", utilizzare il pulsante dell'elenco corrispondente Stampa immediata .

Nell'anteprima di stampa della relazione di calcolo, è possibile controllare i dati, organizzarli correttamente e aggiungere grafici e testi.

Suggerimento

Le funzioni della relazione di calcolo sono descritte nel capitolo Relazione di calcolo del manuale di RFEM.

Capitolo principale