148x
005142
2024-10-25

Protokół wydruku

Menedżer protokołu wydruku zawiera wszystkie tabele fundamentów betonowych, które również są wyświetlane w interfejsie programu.

Oprócz wpisów dla typów dla fundamentów betonowych, parametry dla dodatkowych obciążeń fundamentów i dla Fundamenty betonowe z globalnymi ustawieniami, sytuacje obliczeniowe i konfiguracje oraz Wyniki znajdują się w nawigatorze elementów raportu. Przy użyciu pól wyboru należy określić, które tabele będą potrzebne do dokumentacji.

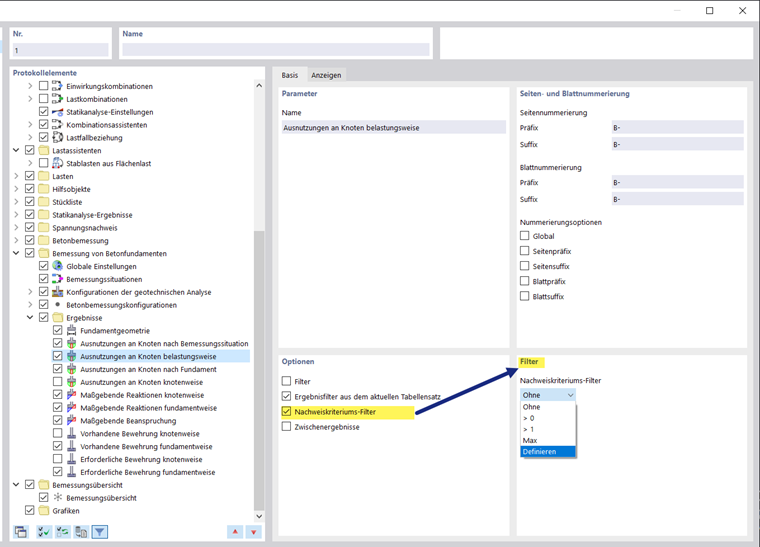
W celu dostosowania wyników tabelarycznych można również użyć opcji filtrowania. Tabele wyników można filtrować według określonych kryteriów:

  • Obiekt- Filtr według numeru lub wyboru obiektów
  • Filtr wyników z takimi samymi opcjami filtrowania, jak w Menedżer tabeli wyników
  • Filtr stopnia wykorzystania warunku projektowego dla wartości wyników

Szczegóły obliczeń można również włączyć do protokołu wydruku. W oknie dialogowym "Szczegóły warunku projektowego" należy użyć odpowiedniego przycisku listy Natychmiast wydrukuj .

W podglądzie wydruku można sprawdzić dane, odpowiednio je uporządkować oraz dodać grafiki i teksty.

Wskazówka

Funkcje protokołu wydruku zostały opisane w rozdziale Protokół wydruku instrukcji obsługi programu RFEM.

Rozdział nadrzędny