148x
005142
25.10.2024

Výstupní protokol

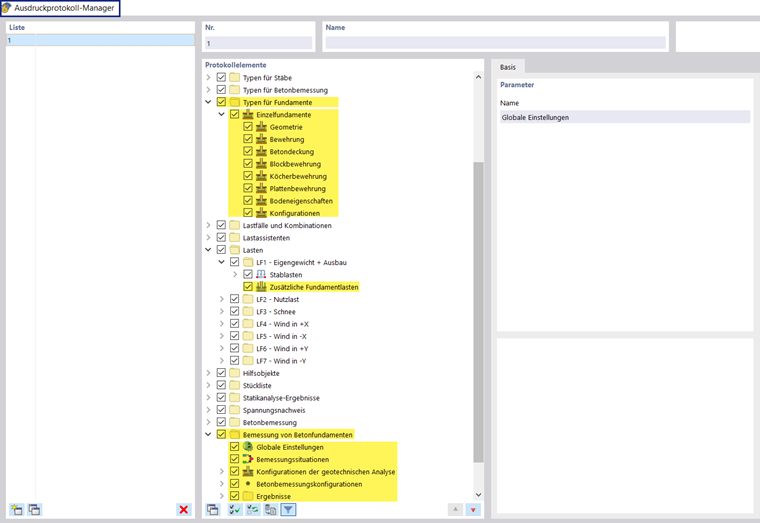
Správce tiskových protokolů obsahuje všechny tabulky betonových základů, které se zobrazí také v rozhraní programu.

Kromě položek pro typy pro betonové základy, parametry pro Přídavná zatížení základů a pro Betonové základy s globálním nastavením návrhových situací a konfigurací a také Výsledky v navigátoru položek protokolu. Pomocí zaškrtávacích políček můžete definovat tabulky, které potřebujete pro dokumentaci.

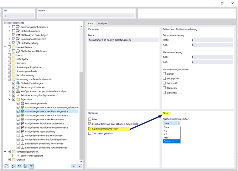
Pomocí možností filtrování lze také upravit tabulkový výstup. Tabulky výsledků lze filtrovat podle určitých kritérií:

  • Objekt- Filtr pomocí čísla nebo výběru objektů
  • Filtr výsledků se stejnými možnostmi filtrování jako v Správce výsledkových tabulek
  • Filtr posudku pro výsledné hodnoty

Detaily posouzení lze také integrovat do tiskového protokolu. V dialogu "Detaily posudku" použijte příslušné tlačítko v seznamu Ihned k vytištění .

V náhledu tiskového protokolu můžete zkontrolovat údaje, vhodně je uspořádat a přidat obrázky a texty.

Tip

Funkce tiskového protokolu jsou popsány v kapitole Tiskový protokol manuálu k programu RFEM.

Nadřazená kapitola