Le Gestionnaire des rapports d’impression comprend tous les tableaux des fondations en béton qui sont également affichés dans l’interface du logiciel.
Outre les entrées pour les Types pour les fondations en béton, les paramètres pour les Charges de fondation supplémentaires et pour les Fondations en béton avec les situations de projet et les configurations de paramètres globaux, ainsi que les Résultats sont inclus dans le navigateur d'éléments du rapport. Utilisez les cases à cocher pour définir les tableaux dont vous avez besoin pour la documentation.
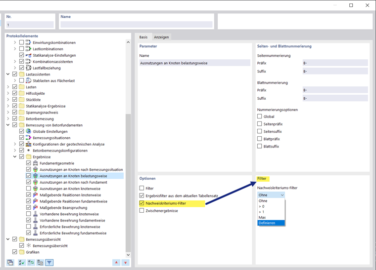
Les options de filtre sont un autre moyen d’ajuster la sortie tabulaire. Les résultats peuvent être filtrés selon certains critères :
- Filtre d'objet par numéro ou par sélection d’objets
- Filtre de résultats avec les mêmes options de filtre que dans le Gestionnaire du tableau de résultats
- Filtre de ratio de vérification pour les valeurs de résultat
Les détails de calcul peuvent également être intégrés dans le rapport d’impression. Utilisez le bouton de liste correspondant dans la boîte de dialogue « Détails de vérification »
.
Dans l’aperçu avant impression du rapport d’impression, vous pouvez vérifier les données, les disposer de manière appropriée et ajouter des graphiques et du texte.