148x
005142
2024-10-25

Relatório de impressão

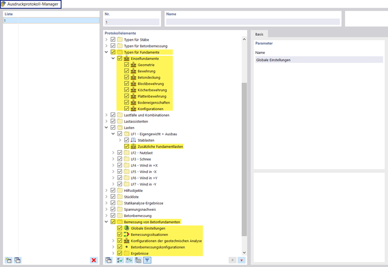
O Gestor de relatório de impressão inclui todas as tabelas de fundações de betão que também são apresentadas na interface do programa.

Além das entradas para Tipos para fundações de betão, os parâmetros para {%>Fundações de betão com as situações de dimensionamento e as configurações globais, bem como os Resultados estão incluídos no navegador de itens do relatório. Utilize as caixas de seleção para definir as tabelas que necessita para a documentação.

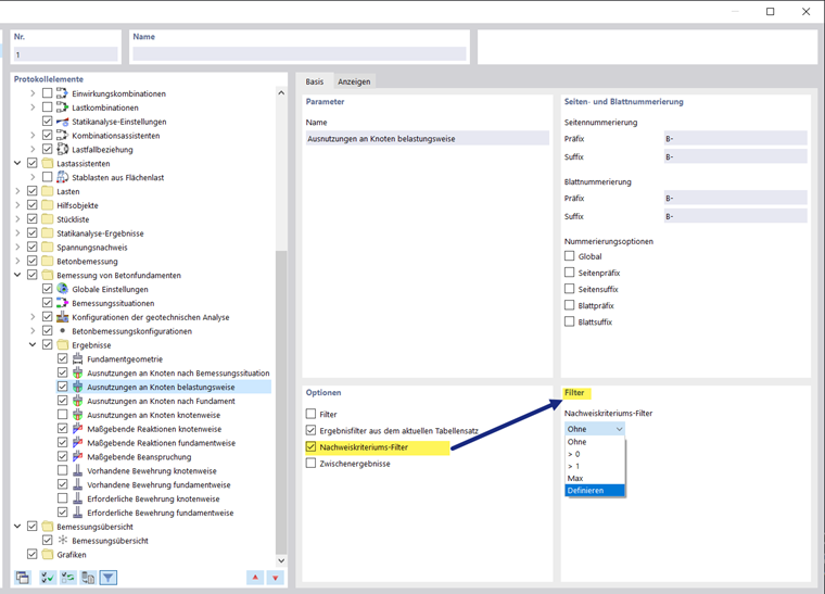
Também pode utilizar as opções de filtro para ajustar a saída das tabelas. Pode filtrar as tabelas de resultados por um critério específico:

  • Objeto- Filtro por seleção de número ou objeto
  • Filtro de resultados com as mesmas opções de filtro como em Gestor de tabela de resultados
  • Filtro do critério de verificação para valores de resultados

Os detalhes de dimensionamento também podem ser integrados no relatório de impressão. Na caixa de diálogo "Detalhes da verificação do dimensionamento", utilize o correspondente botão de lista Imprimir imediatamente .

Na pré-visualização do relatório de impressão, é possível verificar, organizar corretamente os dados e adicionar gráficos e textos.

Sugestão

As funções do relatório de impressão são descritas no capítulo Relatório de impressão do manual do RFEM.

Capítulo principal