148x
005142
2024-10-25

Printout Report

The Printout Report Manager provides all tables of Concrete Foundations that can be displayed in the program interface.

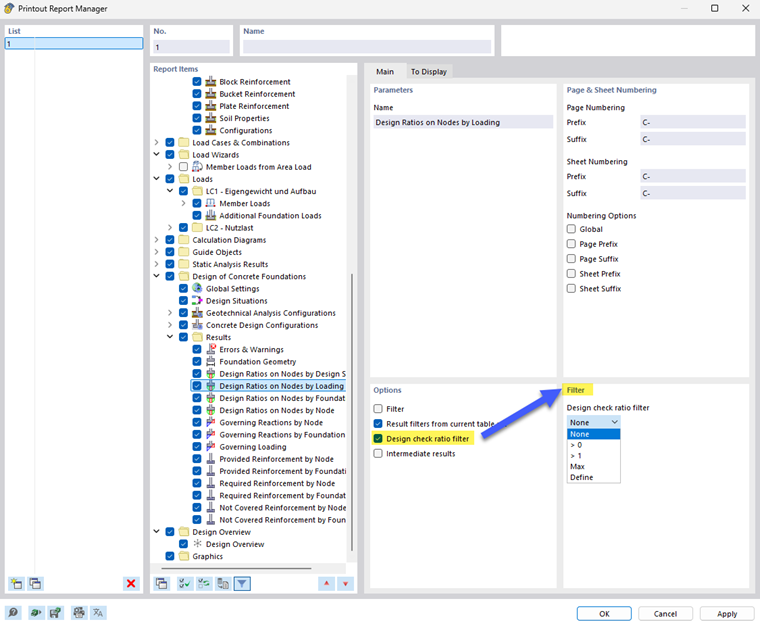
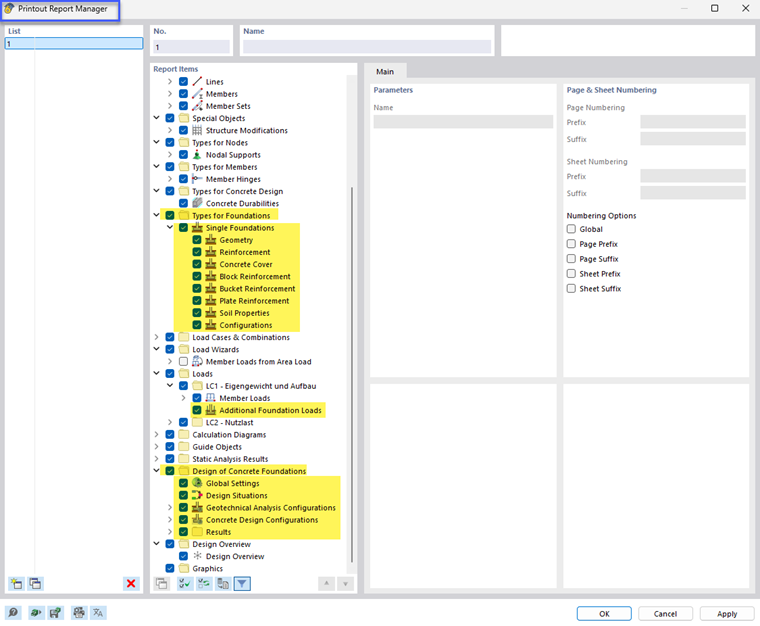
In addition to the entries for the Types for Concrete Foundations, the parameters for Additional Foundation Loads and for the Concrete Foundations are included in the navigator for the printout report elements - with the global settings, design situations and configurations, as well as the Results. Use the check boxes to define the tables you need for the documentation.

You can also use the filter options to customize the tabular output. You can filter the result tables by specific criteria:

  • Object filter by number or object selection
  • Result filter with the same filter options as in Result Table Manager
  • Design check ratio filter for result values

The design check details can also be integrated into the printout report. In the "Design Check Details" dialog box, use the corresponding list button Direct Print .

In the print preview of the printout report, you can check the data, arrange it properly, and add graphics and texts.

Tip

The functions of the printout report are described in the chapter Printout Report of the RFEM manual.

Parent Chapter