151x
005142
25-10-2024

El informe

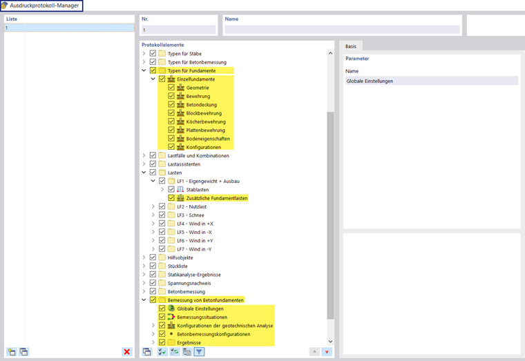
El Administrador de informes incluye todas las tablas de cimentaciones de hormigón que también se muestran en la interfaz del programa.

Además de las entradas para Tipos para cimentaciones de hormigón, los parámetros para Cargas adicionales en cimentación y para Cimentaciones de hormigón con las situaciones de proyecto y configuraciones de configuración global, así como los Resultados se incluyen en el navegador de elementos del informe. Utilice las casillas de verificación para definir las tablas que necesita para la documentación.

También puede usar las opciones de filtro para personalizar la salida tabular. Puede filtrar las tablas de resultados por criterios específicos:

  • Objeto- Filtro por número o selección de objetos
  • Filtro de resultados con las mismas opciones de filtro que en Administrador de tablas de resultados
  • Filtro de la razón de comprobación de cálculo para valores de resultados

Los detalles de cálculo también se pueden integrar en el informe. En el cuadro de diálogo "Detalles de comprobación de diseño", use el botón de lista correspondiente Imprimir inmediatamente .

En la vista previa de impresión del informe, puede comprobar los datos, organizarlos correctamente y agregar gráficos y textos.

Consejo

Las funciones del informe se describen en el capítulo Informe del manual de RFEM.

Capítulo principal