4155x
000161
2023-05-24

Materiali

Nel menu Inserisci , selezionare Oggetti di base , scegliere Materiali , e quindi fare clic su [*** ]] Finestra di dialogo .

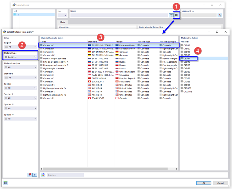
Apparirà la finestra di dialogo ' Nuovo materiale '. Per definire il materiale del calcestruzzo, utilizzare il pulsante # immagine@020320 # nell'area 'Nome' (1). Si aprirà un'altra finestra di dialogo.

Nell'area ' Filtro ', selezionare il tipo di materiale Calcestruzzo nell'elenco (2).

Impostare la norma europea EN 1992-1-1 per il calcestruzzo normale (3). Quindi selezionare C30/37 nella colonna di destra (4) e fare clic su OK .

Per continuare con il materiale in acciaio, fare clic sul pulsante Nuovo nell'angolo in basso a sinistra della finestra di dialogo.

Fare di nuovo clic sul pulsante libreria per aprire la libreria.

Nell'area ' Filtro ', selezionare l'area Unione Europea e il tipo di materiale Acciaio negli elenchi (1).

Nel campo 'Cerca' sotto (2), inserisci 235 . Quindi impostare EN 1993-1-1 (3) e selezionare S235 nella colonna di destra (4). Fare clic su OK per importare il materiale.

Fare clic su OK per salvare i dati.