4144x
000161
2023-05-24

Materiały

W menu Wstaw należy wybrać Obiekty podstawowe, przejść do Materiałów, a następnie kliknąć Okno dialogowe.

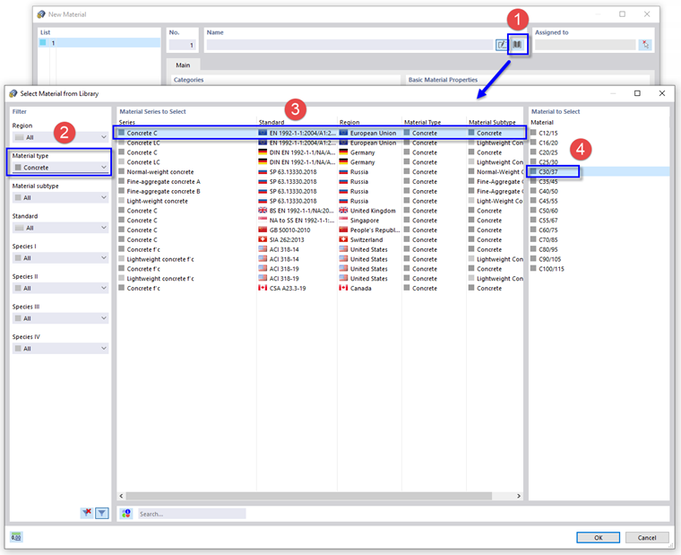
Pojawi się okno dialogowe 'Nowy materiał'. Materiał betonowy można zdefiniować za pomocą przycisku biblioteka: w sekcji 'Nazwa' (1). Otworzy się kolejne okno dialogowe.

W sekcji 'Filtr' należy wybrać z listy (2) typ materiału Beton.

W sekcji norm należy ustawić normę europejską EN 1992-1-1 dla betonu zwykłego (3). Następnie w prawej kolumnie (4) należy wybrać C30/37i kliknąć OK.

Aby kontynuować pracę z zastosowaniem materiału stalowego, należy kliknąć przycisk Nowy w lewym dolnym rogu okna dialogowego.

Ponowne kliknięcie przycisku biblioteka: powoduje otwarcie biblioteki.

W sekcji 'Filtr' należy wybrać z list (1) region Unia Europejska oraz typ materiału Stal.

W znajdującym się na dole polu 'Szukaj' (2) należy wprowadzić 235. Następnie należy ustawić normę EN 1993-1-1 (3), a w prawej kolumnie (4) wybrać S235. Po kliknięciu przycisku OK materiał zostanie zaimportowany.

Dane można zapisać, ponownie klikając OK.