3795x
000161
24.05.2023

Matériaux

Dans le menu Insérer , sélectionnez Objets de base , pointez sur Matériaux , puis cliquez sur Boîte de dialogue .

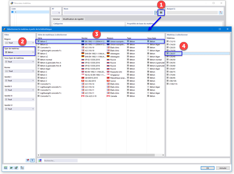
La boîte de dialogue « Nouveau matériau » apparaît. Pour définir le matériau du béton, cliquez sur le bouton Bibliothèque dans la zone « Nom » (1). Une autre boîte de dialogue s'ouvre.

Dans la zone « Filtre », sélectionnez le type de matériau Béton dans la liste (2).

Définir la norme européenne EN 1992-1-1 pour le béton ordinaire (3). Sélectionnez ensuite C30/37 dans la colonne de droite (4) et cliquez sur OK.

Pour continuer avec le matériau acier, cliquez sur le bouton Nouveau dans le coin inférieur gauche de la boîte de dialogue.

Cliquez à nouveau sur le bouton Bibliothèque pour ouvrir la bibliothèque.

Dans la zone « Filtre », sélectionnez la zone Union européenne et le type de matériau Acier dans les listes (1).

Dans le champ « Rechercher » sous (2), entrez 235. Définissez ensuite EN 1993-1-1 (3) et sélectionnez S235 dans la colonne de droite (4). Cliquez sur OK pour importer le matériau.

Cliquez sur OK pour enregistrer les données.