4155x
000161
24-05-2023

Materiales

En el menú Insertar, seleccione Objetos básicos, señale Materiales y luego haga clic en Cuadro de diálogo.

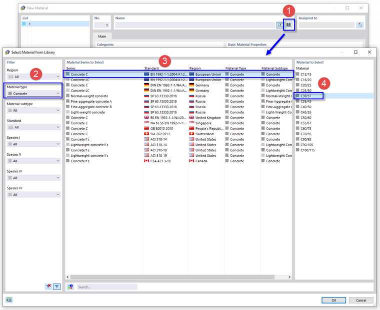
Aparece el cuadro de diálogo 'Nuevo material'. Para definir el material de hormigón, utilice el botón biblioteca en el área 'Nombre' (1). Se abre otro cuadro de diálogo.

En el área 'Filtro', seleccione el tipo de material Hormigón de la lista (2).

Establezca la norma europea EN 1992-1-1 para hormigón normal (3). Luego seleccione C30/37 en la columna de la derecha (4) y haga clic en Aceptar.

Para continuar con el material de acero, haga clic en el botón Nuevo en la esquina inferior izquierda del cuadro de diálogo.

Haga clic en el botón biblioteca de nuevo para abrir la biblioteca.

En el área 'Filtro', seleccione la región Unión Europea y el tipo de material Acero de las listas (1).

Introduzca 235 en la casilla 'Buscar' que está abajo (2). Luego establezca EN 1993-1-1 (3) y seleccione S235 en la columna de la derecha (4). Haga clic en Aceptar para importar el material.

Haga clic en Aceptar para guardar los datos.