4155x
000161
24. Mai 2023

Materialien

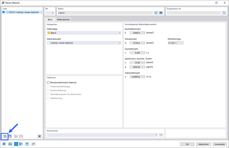
Gehen Sie im Menü Einfügen auf Basisobjekte, dann Materialien, und klicken Sie anschließend auf Dialog.

Es erscheint der Dialog 'Neues Material'. Das Betonmaterial wird über die Schaltfläche Bibliothek im Abschnitt 'Name' festgelegt (1). Es öffnet sich ein weiterer Dialog.

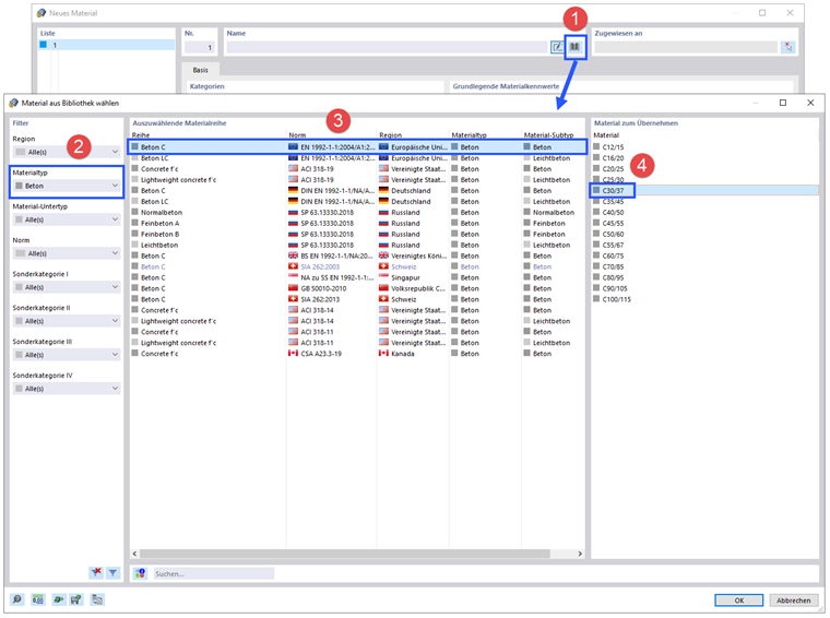
Im Abschnitt 'Filter' wählen Sie den Materialtyp Beton aus der Liste.

Stellen Sie die Europäische Norm EN 1992-1-1 für Normalbeton (3) ein. Wählen Sie dann in der rechten Spalte (4) C30/37 aus und klicken Sie anschließend auf OK.

Um mit dem Material Stahl fortzufahren, klicken Sie im Dialog links unten auf die Schaltfläche Neu .

Ein weiterer Klick auf die Schaltfläche Bibliothek öffnet die Bibliothek.

Stellen Sie im Abschnitt 'Filter' die Region Europäische Union und den Materialtyp Stahl mithilfe der Listen (1) ein.

Geben Sie unten im Feld 'Suchen' 235 ein (2). Stellen Sie dann EN 1993-1-1 (3) ein. In der rechten Spalte (4) wählen Sie S235 aus. Klicken Sie auf OK, um das Material zu übernehmen.

Klicken Sie auf OK, um die Daten zu speichern.