4155x
000161
24.5.2023

Materiály

V nabídce Vložit vyberte Základní objekty, přejděte na Materiály a poté klikněte na Dialog....

Zobrazí se dialog 'Nový materiál'. Pro zadání konkrétního materiálu použijte tlačítko Databáze v sekci 'Název' (1). Otevře se další dialog.

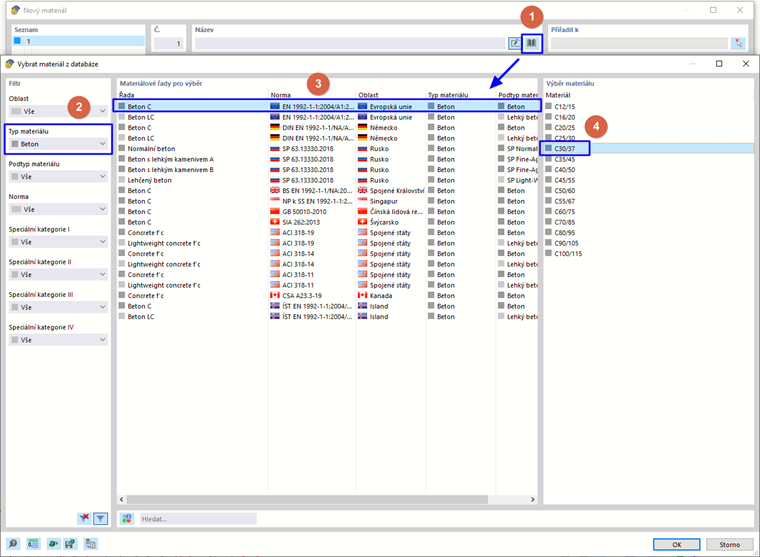
V sekci 'Filtr' vyberte v seznamu (2) typ materiálu Beton.

Nastavte evropskou normu EN 1992-1-1 pro podtyp beton (3). Poté v pravém sloupci (4) vyberte C30/37 a klikněte na OK.

Pro pokračování pro zadání ocelového materiálu klikněte na tlačítko Nový v levém dolním rohu dialogu.

Dalším kliknutím na tlačítko Databáze otevřete znovu databázi.

V sekci 'Filtr' vyberte v seznamech (1) oblast Evropská unie a typ materiálu Ocel.

Do dole umístěného pole 'Hledat' (2) zadejte 235. Poté vyberte EN 1993-1-1 (3) a v pravém sloupci (4) S235. Kliknutím na tlačítko OK se materiál importuje.

Kliknutím na tlačítko OK údaje uložte.