5609x
001387
2017-01-02

Options in RFEM for Considering Construction Stages

The current state of the development of finite element analysis software and computer technology allows for the calculation of more complex structure. More and more frequently, FE calculations are performed on the entire model. In this context, certain practical construction problems may appear. One of these problems is the consideration of a construction process in the model.

Problem Background

Generally, buildings are not constructed all at once, but in stages. From a structural point of view, the individual structural parts are combined into a building during the construction. The structure designed for the final state is available upon completion of the construction process, at the latest. The structure goes through various stages of construction before reaching the final state.

When the structural parts are added to the structure during the construction, their self-weight is active. The effective self-weight has to be derived either from the structure itself or from the auxiliary structures, and implemented in the building ground. This also applies to loads limited in time, which may occur due to the construction method or environmental conditions during the construction. Which structural parts are effective, and in which structural system, also depends on the construction methods and the construction process. Depending on whether the structure or the individual parts is/are used for load application during the construction, the structural parts of a building are already subjected to loading before the final stage, which results in deformations.

Options in RFEM

RFEM provides two basic options for displaying or taking into consideration the stages in building construction. First, the RF-STAGES add-on module is available for this. Second, RFEM provides the option to deactivate the individual structural elements in load cases and load combinations.

The RF-STAGES add-on module analyzes the structure in the individual construction stages using a nonlinear FEM calculation. This method allows you to consider nonlinearities and redistributions due to removal of the structural elements. An equation system is created, which is then modified and calculated in the individual stages, depending on the settings made. This is an iterative calculation. The equilibrium conditions must be met for each stage.

[K(u)] ∙ {u} = {F}

K = the stiffness matrix
{u} = the deformation vector
{F} = the force vector

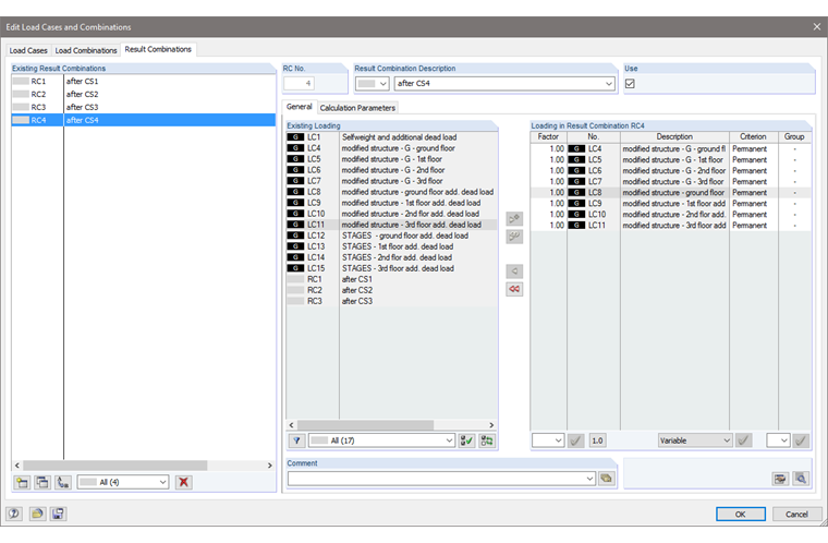
In RFEM, you can deactivate the individual structural elements (members, surfaces, solids, nodal supports, line supports, surface supports) for a load case or load combination. This option allows you to display simple construction stages; for example, a linear building system. For each construction stage to be considered, you have to create a separate dead load case or a load case with permanent loads. In RFEM, you can select the "Deactivate" check box in the calculation parameters of the load case. In the last tab, the individual structural parts can be deactivated, which will not be effective at the time of the construction stage.

The results of the individual stages can be superimposed later in a result combination. With this approach, please note that this is a linear superposition of the results of the individual stages, which are calculated on a non-deformed system.

Comparison of Both Options in Example

Now, a comparison of both methods is shown on a general example of building construction. The example is a four-story reinforced concrete structure, which was designed in four stages. The individual floors are built one after the other and no structural part is removed during the construction progress.

Result (max uZ [mm] | Model):
7.06 | Model in RF-STAGES
7.06 | RFEM model with construction stages
7.89 | RFEM model without construction stages

Conclusion

The example shows that it is possible to display simple stages of building construction in RFEM by deactivating structural elements. Despite the basically different methods, the same deformations of the structure result in RFEM and RF-STAGES. Furthermore, the example shows that the consideration of construction stages for a four-story building has an evident effect on the deformations due to dead and fixed loads. By considering the construction stages, the resulting deformations are about 10% lower than the deformations resulting from the calculation on the entire model.


Links
References
Downloads


;