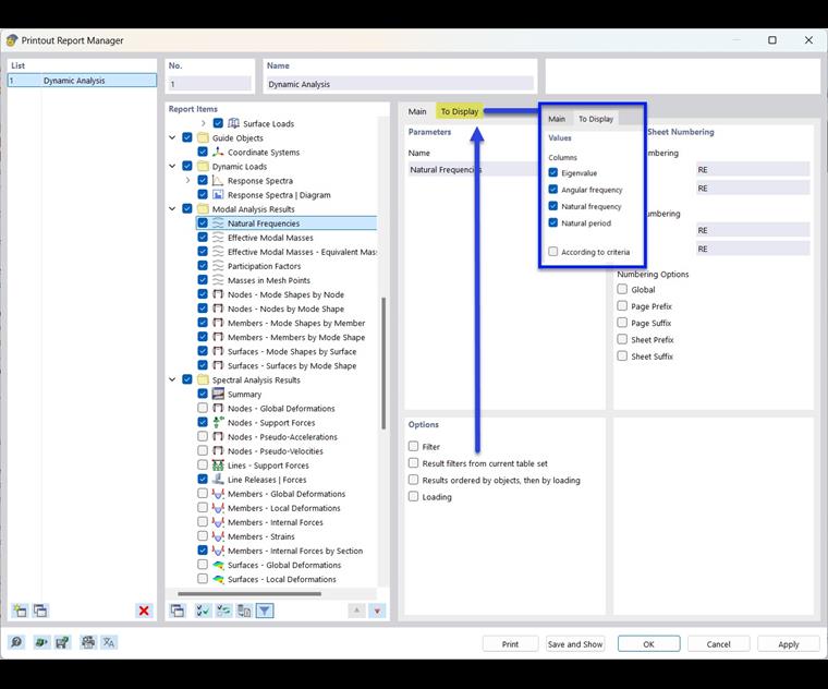
在软件的软件管理器 中有所有动力分析表格。供选择 ( 见图 # extbookmark @ 000329 @ 手册|image030523|选择动力分析数据#)。 使用过滤器可以自定义文档的表格输出。 您可以选择以下选项:
- Object # extbookmark @ 002454 @manual|filter|按编号或对象选择过滤 #
- 结果筛选使用与 结果表管理器
对于反应谱法 ]] 的 结果的文档,您还可以为部分结果 的 [[ 002955 定义一个过滤器。
在软件的软件管理器 中有所有动力分析表格。供选择 ( 见图 # extbookmark @ 000329 @ 手册|image030523|选择动力分析数据#)。 使用过滤器可以自定义文档的表格输出。 您可以选择以下选项:
对于反应谱法 ]] 的 结果的文档,您还可以为部分结果 的 [[ 002955 定义一个过滤器。