600x
000354
2023-12-18

Printout Report

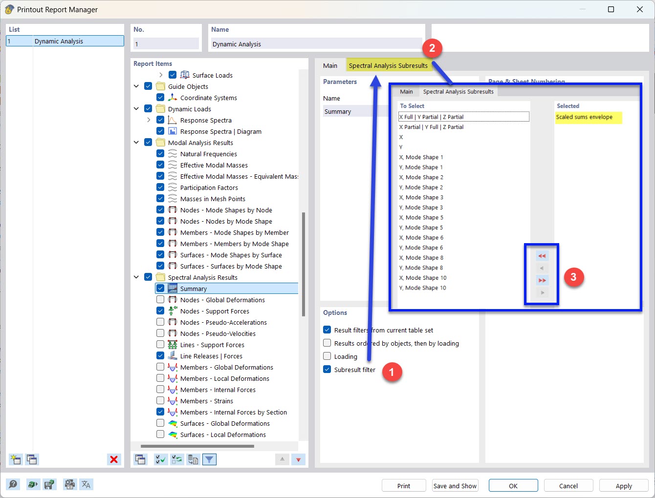
The Printout Report Manager provides all tables of the dynamic analysis that can be displayed in the program interface (see the image Selecting Dynamic Analysis Data ). Use the filters to customize the tabular output for your documentation. You have the following options:

For the documentation of the response spectrum analysis results, you can also define a filter for subresults.

Tip

The functions of the printout report are described in the chapter Printout Reports of the RFEM manual.

Parent Chapter