4617x
002954
2023-11-14

抗震设计状况

对于结构的抗震设计,可以将地震结果组合中的谱分析结果与其他荷载工况的结果进行叠加。

光谱分析的结果分两步生成,其参数存储在 光谱分析设置 中:

  1. 模态答案按照所选的'周期性答案的组合规则'进行组合(见图 # extbookmark manual|image029223|选择周期性回复的组合规则#)。
  2. 与方向相关的结果按照'方向分量组合'中的说明进行组合(见图 # extbookmark manual|image029228|选择方向构件的组合规则#)。

信息

对于每个 反应谱法荷载工况 都会输出谱分析结果(见图 # extbookmark manual|image030140|结果类别'概览',用于谱分析 #)。

为了将谱分析的结果用于地震模型的设计,必须在特殊设计情况的基础上进一步合并它们。 该组合例如在 EN 1990 参见 [1 ] 部分 6.4.3.4 中有如下规定:

生成设计组合

组合向导 #combination-assistant 组合向导 可以帮助您分配一个或多个设计组合,地震分析创建。 通过这些结果组合,您可以应用包络结果或某些部分结果。

包络

在'荷载工况和组合'对话框的'基本'选项卡中,激活组合向导(如果未选中)和结果组合(见章节 # extbookmark manual|结果组合|RFEM 手册的基础编号)。

创建一个ULS (STR/GEO) - 地震类型设计状况 (1)。 分配一个用于创建结果组合的组合向导 (2)。 您也可以在'设计状况'选项卡中使用 新建 按钮定义该辅助。

根据这些规范,程序可以生成一个或多个带有最大地震荷载的结果组合,您可以将其用于模型设计。 在这些组合中,考虑了谱分析的包络线。

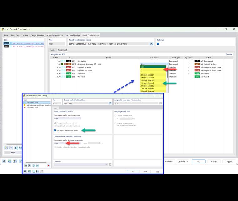
子结果

在'荷载工况和组合'对话框的'基'选项卡中,激活结果组合的部分'结果选项。

可用的部分结果取决于在 谱分析设置 中的哪一个被分配给反应谱荷载工况,以及为哪个激励方向指定了 反应谱 . 例如,如果您保存所有所选振型的结果,并按照 SRSS 规则组合方向分量,则在'结果组合'选项卡中会显示以下部分结果。

通过这种方式,您可以控制将哪个部分结果包含在地震结果组合中。

信息

部分结果的名称参见章节部分结果

如果按照比例总和组合方向分量,则可以选择以下小计:


参考
上级章节