934x
003635
2023-11-07

基本

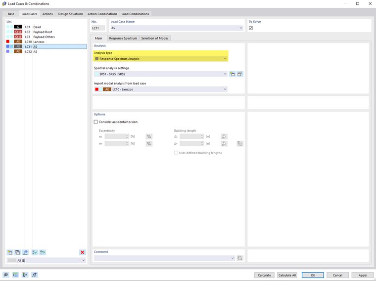
基础选项卡中,您可以分配分析类型并设置其他参数。为此,请在“列表”中选择左侧的荷载工况。

分析

在此部分中,为荷载工况的谱分析设置基础设置。

分析类型

如果在模型基础数据中启用了附加组件“反应谱方法”,则列表中会出现反应谱方法选项。将此分析类型分配给每个需要进行地震分析的荷载工况。

信息

反応谱法荷载工况被归入“地震作用”(AE)类别。

谱分析设置

在“谱分析设置”(SPS)列表中选择应根据哪些标准来分析荷载工况。这包括组合规则或阻尼等参数。这些参数在谱分析设置章节中描述。

使用按钮 新建 可以添加新的谱分析设置,使用按钮 编辑 则可以编辑选定的设置。

从荷载工况中继承模态分析

在定义的模态分析荷载工况列表中,指定哪种特征值分析将作为地震分析的基础。在选择模态选项卡中,您可以选择用于计算的相关模态。

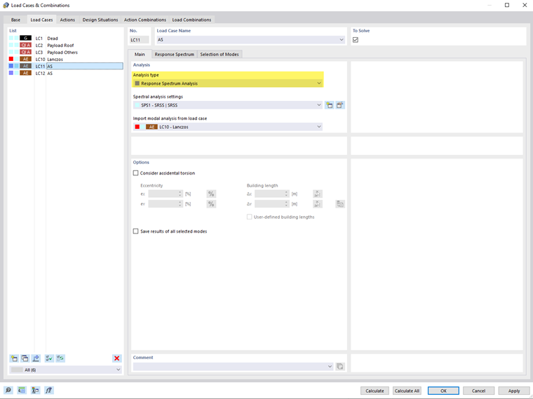
选项

考虑随机扭转

选中“考虑随机扭转”复选框,弹出对话框可用于根据EN 1998-1 [1]第4.3.2和4.3.3.3节来模拟质量的随机扭转效应。这样可以考虑质量布置的不确定性。偏心率eX和eY描述了质量重心相对于其计划位置的偏移。使用按钮 相对/绝对输入 可以在相对和绝对值输入之间切换。

“建筑长度”将根据模型的几何自动检测。如果您想更改尺寸,请选中“自定义建筑长度”复选框,然后输入值ΔX和ΔY。按钮 选择两个 可让您通过选择模型的两个节点来图形化确定长度。按钮 重新设置为默认标准值 将恢复原始建筑长度。

保存所有选择模态的结果

默认情况下,仅输出分量方向的包络结果或指定了反应谱的X、Y和Z各个方向的结果。如果您激活“保存所有选择模态的结果”复选框,所有选择的特征模态(请参见选择模态章节)的中间结果也将在您指定了反应谱的各个方向X、Y和Z中进行输出。