773x
000329
2024-01-05

文档

所有动力分析模块都集成在 RFEM 或 RSTAB 的用户界面中。 为了显示输入数据和结果,您可以使用打印报告的所有功能,请在章节 打印报告 参见 RFEM 手册。

提示

确定是否还需要文档中的面和实体结果。 这些表格很快就会写满数百页纸! 可以使用 图形打印输出以图形方式显示基本结果(振型、谱分析)。

模态分析

可以在打印报告中打印以下项目:

  • {%|000359 模态分析设置]]
  • {%|002253 模态分析结果]]
    • {%|000349 固有频率,振型有效质量,参与系数,网格点上的质量]]
    • {%|002931 结果(按节点)]]
    • {%|002424 结果(按杆件)]]
    • 结果(按面)
    • {%|002426 结果(按实体)]]

反应谱方法

可以在打印报告中打印以下项目:

  • {%|002683 反应谱分析设置]]
  • 分配的反应谱
  • {%|002685 振型选择]]
  • 动力荷载
    • {%! 002687 反应谱 - 参数,表格值]]
    • {%|002686 加速度时间曲线]]
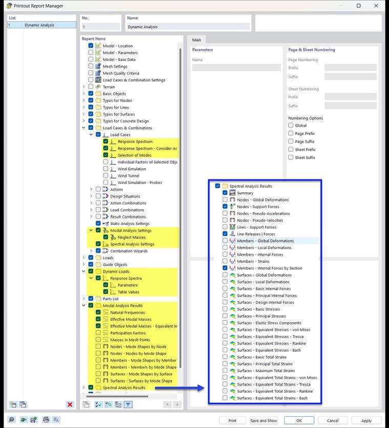
  • {%|002918 反应谱分析结果]]
    • {%|002919 摘要]]
    • {%|002931 结果(按节点)]]
    • 结果(按线)
    • {%|002933 结果(按杆件)]]
    • {%|002934 结果(按面)]]
    • {%|002935 结果(按实体)]]

时程分析

可以在打印报告中打印以下项目:

  • {%|004109 时程分析结果]]
    • {%|004110 摘要]]
    • {%|004113 计算图表]]
    • {%|004111 结果(按节点)]]
    • {%|004112 结果(按线)]]
    • {%|004114 结果(按杆件)]]
    • {%|004115 结果(按面)]]

静力弹塑性分析(Pushover)

可以在打印报告中打印以下项目:

  • {%|003907 Pushover 分析结果]]
    • {%|003950 摘要]]
    • 收敛图
    • {%|003951 计算图表]]
    • {%|003952 Pushover 结果 | EC8 N2 法]]
    • {%|003953 标准侧向荷载]]
    • {%|003954 结果(按节点)]]
    • {%|003955 结果(按杆件)]]