604x
000354
18.12.2023

Výstupní protokol

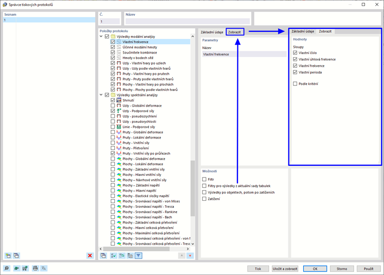
Ve správci protokolů jsou k dispozici všechny tabulky dynamické analýzy, které lze zobrazit v rozhraní programu pro výběr ( viz obrázek # extbookmark @ 000329 @ manual|image030523|Vybrat data dynamické analýzy #). Pomocí filtrů můžete přizpůsobit tabulkový výstup pro vaši dokumentaci. K dispozici máte mimo jiné následující možnosti:

  • Objekt # extbookmark @ 002454 @ manual|filter|Filtrovat # podle čísla nebo výběru objektu
  • Filtr výsledků se stejnými možnostmi filtrování jako v Správce tabulek výsledků

Pro dokumentaci výsledků metody spektra odezvy lze také definovat filtr pro dílčí výsledky .

Tip

Funkce tiskového protokolu jsou popsány v kapitole {%/#/cs/stahovani-a-informace/dokumenty/online-manualy/rfem-6/000363 Tiskové protokoly]] Manuál programu RFEM.

Nadřazená kapitola