823x
004524
15.7.2020

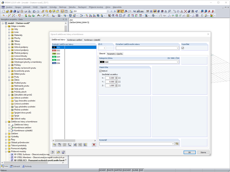
Zobrazení šesti možností v dialogu "Upravit zatěžovací stavy a kombinace".

V manuálu je vyobrazen dialog, který nabízí šest možností: Zatěžovací stavy, účinky, kombinační pravidla, kombinace účinků, kombinace zatížení, kombinace výsledků. K dispozici mám ovšem jen tři možnosti pro výběr. Jak mohu zobrazit těchto šest možností?


Odpověď:

Pokud se zatěžovací stavy skládají ručně, nabízí dialog "Upravit zatěžovací stavy a kombinace" tři možnosti. Zadání pro toto probíhá v dialogu "Základní údaje".

Pokud aktivujete políčko "Automaticky vytvořit kombinace", získáte podle požadavku další možnosti (účinky, kombinační pravidla, kombinace účinků).


Autor

Ing. Matula vyřizuje v rámci zákaznické podpory podněty od uživatelů programů společnosti Dlubal Software.

Reference


;