Community
    Přihlásit se ke svému účtu

    Zaregistrujte se do extranetu Dlubal, abyste získali většinu softwaru a měli exkluzivní přístup k vašim osobním údajům.

    Vytvořit účet
    Přihlášením vyjadřujete souhlas se Všeobecnými obchodními podmínkami společnosti Dlubal Software. Přečtěte si prosím naše Prohlášení o ochraně osobních údajů a naše Prohlášení o používání cookies.
    0
    E-shop
    Kontaktovat prodejní tým
    Jazyk
    • Deutsch
    • English
    • Français
    • Español
    • Português
    • Italiano
    • Česky
    • Polski
    • Pусский
    • 中文(简体)
    • Odvětví
      • Železobetonové konstrukce
      • Předpjaté betonové konstrukce
      • Ocelové konstrukce
      • Dřevěné konstrukce
      • Zděné konstrukce
      • Hliníkové a lehké konstrukce
      • Budovy
      • Průmyslové konstrukce a zařízení
      • Potrubní systémy
      • Mostní konstrukce
      • Jeřáby a jeřábové dráhy
      • Věže a stožáry
      • Skleněné konstrukce
      • Membránové a textilní konstrukce
      • Lanové a napínací konstrukce
      • Laminátové a sendvičové konstrukce
      • Dočasné stavby
      • Lešenářské a regálové konstrukce
      • Příbřežní konstrukce
      • Sila, vodojemy a zásobní nádrže
      • Stavby pro získávání obnovitelných zdrojů energie
      • Solární konstrukce a montážní systémy
      • Lodní konstrukce a plovoucí tělesa
      • Dopravníkové konstrukce
      • Vrtací konstrukce
      • Bazény, aquaparky a koupaliště
      • Kontejnerové stavby
      • Vrtané piloty
      • Schodišťové konstrukce
      • Elektrárny
      • Ocelové vodní stavby
      • Strojní konstrukce
      • Pneumatické konstrukce
      Oblasti použití
      • Statika konstrukcí
      • Výpočty metodou konečných prvků (MKP)
      • Simulace větru a generování zatížení větrem
      • Analýza napětí
      • Nelineární výpočty
      • Posouzení stability
      • Nelineární analýza boulení
      • Analýza vázaného kroucení
      • Dynamická a seizmická analýza
      • Nelineární dynamika
      • Pushover analýza
      • Form-finding a střihové vzory
      • Ocelové přípoje
      • Projektování metodou BIM
      • Profily tvarované za studena
      • Interakce konstrukce s podložím
      • Statika fasádních systémů
      • Základy a základové konstrukce
      • Fáze výstavby
      • Požární odolnost
      Normy
      • Eurokódy (EC)
      • Německé normy (DIN)
      • Britské normy (BS EN, BS)
      • Italské normy (NTC)
      • Americké normy
      • Kanadské normy (CSA)
      • Australské normy (AS)
      • Švýcarské normy (SIA)
      • Čínské normy (GB, HK)
      • Indické normy (IS)
      • Mexické normy (RCDF, CFE Sismo 15)
      • Ruské normy (SP)
      • Jižněafrické normy (SANS)
      • Brazilské normy (NBR)
      Online služby
      • Nástroj pro stanovení oblastí zatížení – ikona horního menu Mapy zatížení sněhem, rychlosti větru a seizmického zatížení
      • Ikona pro výpočet v cloudu Výpočty v cloudu
      • Ikona Statická analýza Wiki Wiki pro statiku
      • Ikona Průřezové charakteristiky ocelových a dřevěných průřezů Průřezové charakteristiky ocelových průřezů
      Statický výpočet konstrukce pro solární systémy

      Dlubal Software vám pomáhá vytvářet a ověřovat různé solární montážní systémy. Pracujte efektivně s ocelovými, hliníkovými a betonovými konstrukcemi v jediné aplikaci.

      Prozkoumat nástroje
      Solární konstrukce Solární konstrukce | Mobilní verze
      Dlubal API

      Nová Dlubal API služba (gRPC) vám poskytuje flexibilní rozhraní pro software pro statickou analýzu založený na Pythonu a C# s přímým přístupem ke kompletnímu sortimentu produktů Dlubal.

      Začněte s API
      Pozadí pro hlavní menu banneru API Pozadí pro hlavní menu banneru API
    • Ikona reprezentující RFEM 6, softwarovou aplikaci pro výpočty pomocí metody konečných prvků. RFEM 6 Jediný program pro statické výpočty, který potřebujete

      RFEM 6 slouží jako základ modulární rodiny programů a používá se k definování konstrukcí, materiálů a účinků pro deskové, stěnové, skořepinové a nosníkové konstrukce, jakož i pro tělesa a kontaktní prvky.

      Více informací
      Ikona přepnutí addonu Addony
      • Doplňkové analýzy
      • Dynamická analýza
      • Speciální řešení
      • Dimenzování
      • Přípoje
      Ikona programu RSTAB 9 bez ohraničení RSTAB 9 Ikonický program pro rámové a příhradové konstrukce

      RSTAB 9 je výkonný program pro analýzu 3D prutových konstrukcí, který statikům pomáhá vyhovět požadavkům moderního stavebního inženýrství a odráží nejnovější trendy v oboru.

      Více informací
      Ikona přepnutí addonu Addony
      • Doplňková analýza
      • Dynamická analýza
      • Speciální řešení
      • Navrhování
      Ikona RSECTION 1 bez ohraničení RSECTION 1 Výpočty uživatelských průřezů

      RSECTION podporuje stavební inženýry tím, že určuje průřezové charakteristiky pro širokou škálu průřezů a umožňuje následnou analýzu napětí.

      Více informací
      Ikona RWIND 3 bez ohraničení RWIND 3 CFD software pro digitální větrné tunely

      RWIND 3 je digitální větrný tunel pro simulaci proudění větru kolem libovolných geometrických tvarů budov a pro výpočet větrných zatížení na jejich povrchy.

      Více informací
      Ikona API Dlubal API Vaše brána do parametrického modelování a automatizace

      Nová Dlubal API služba (gRPC) vám nabízí flexibilní rozhraní pro statický software na bázi Pythonu a C#, s přímým přístupem k celé škále produktů Dlubal. Využijte plynulou a výkonnou integraci do vašeho Dlubal softwaru – ideální pro parametrické modelování a komplexní optimalizační úlohy.

      Objevte API
      Dokumentace API Dokumentace API
      • Index
      • Začínáme
      • Aplikace
      • Objekty modelu
      • Předplatné a ceny
      • Příklady
      MKP pro ocelové spoje

      Navrhujte a analyzujte ocelové spoje pomocí CBFEM, v souladu s EN 1993‑1‑8 a AISC 360, plně integrované v programu RFEM 6 pro rychlejší a přesnější konstrukční pracovní postupy.

      Více informací
      Ocelové spoje Ocelové spoje
      Nástroj Geo-zóny

      Online služba Dlubal poskytuje mapy oblastí pro rychlé stanovení sněhových zatížení, rychlostí větru a seizmických údajů.

      Kontrolovat zatížení zón
      Nástroj Geo-zone vizuálně zobrazuje mapy sněhu, větru a seizmické mapy s ilustracemi pro posouzení zatížení prostředím. Ilustrace map geo-zón sněhu, větru a seizmické aktivity v mobilní verzi zobrazující různé regiony a data.
      Starší produkty
    • Podpora
      • Často kladené dotazy (FAQ)
      • Databáze znalostí
      • Funkce programů
      • Licencování
      • Položit individuální dotaz
      • Náš tým technické podpory
      • Navrhnout novou funkci programu nebo vlastní nápad
      • Řešení problémů s licencováním & autorizací
      • Nahlásit problém nebo chybu
      • Aktualizace programu
      • Problémy v programu
      • Vzorce | Matematika je zábava!
      Školení
      • První kroky s programem RFEM
      • První kroky s programem RSTAB
      • Online školení
      • Školení ve firmě Dlubal
      • Individuální školení
      • Videa
      • E-learningová videa
      • Webináře – Informace a vzdělávání online
      • Online kurzy
      Servis
      • Bezplatná podpora / servis
      • Extranet | Můj účet
      • Servisní smlouva
      • Geo-Zone Tool pro stanovení zatížení
      • Aktualizace a upgrady
      • Starší verze programů
      Prodej
      • E-shop
      • Náš obchodní tým
      • Kontaktovat obchodní oddělení
      • Domluvte si online prezentaci
      • Proč Dlubal Software
      Asistentka podpory s využitím AI
      • Mia – Vaše nonstop AI asistentka
      • Seznamte se se svou osobní AI asistentkou
      Bezplatná podpora a servis

      Potřebujete pomoc? Využijte bezplatné možnosti podpory, včetně 24/7 AI asistence, e-mailové podpory a webinářů.

      Další informace
      Bezplatná podpora a servis Bezplatná podpora a servis
      Rychle najít odpovědi

      Najděte rychlé odpovědi na časté otázky týkající se softwaru Dlubal. Vyhledejte nebo filtrujte stovky často kladených dotazů a vyřešte svůj problém během chvilky.

      Zobrazit FAQ
      Často kladené dotazy (FAQ) FAQ | Mobilní verze
    • Novinky
      • Aktuální novinky
      • Nové funkce v produktech
      • Přihlásit se k odběru novinek
      • Nové programy
      • Dlubal blog
      Školení
      • Online školení
      • Individuální školení
      Události
      • Přehled událostí
      • Veletrhy/Semináře
      • Webinář
      Ovládněte statiku pomocí webinářů

      Připojte se ke špičkám v oboru a objevte řešení v oblasti stavebního inženýrství a softwaru. Rozšiřte své dovednosti díky našim přednáškám naživo!

      Sledujte další webináře
      3D FEA Software RFEM 6 | First Steps Obrázek v záhlaví nabídky | Novinky Webináře | Mobilní verze
      Využijte sílu inovací

      Objevte nejmodernější nástroje a vylepšení pro efektivnější práci v oblasti inženýrství.

      Prozkoumejte nové funkce
      Prozkoumejte nové funkce Obrázek banneru nabídky | Novinky_Vlastnosti produktu | Mobilní verze
    • Stáhnout plnou verzi

      Chcete si vyzkoušet sílu programů Dlubal? Je to vaše příležitost! S bezplatnou 90denní plnou verzí si můžete všechny naše programy plně otestovat.

      Spustit zkušební verzi nyní
      Bezplatná zóna Dlubal

      V bezplatné zóně Dlubal máte přístup k webinářům, článkům a možnostem vyzkoušení softwaru – vše zdarma a přehledně na jednom místě.

      Více informací
      Příklady
      • Statické modely ke stažení
      • Poskytnout statický model
      • Úvodní příklady a tutoriály
      • Verifikační příklady
      • Přehled obrázků
      Dokumenty
      • Online manuály
      • Příručky
      • Letáky, brožury a certifikáty
      Reference
      • Projekty zákazníků
      • Proč u nás zveřejnit svůj projekt?
      • Jak mohu postoupit svůj projekt ke zveřejnění?
      • Zveřejnit projekt
      Modely ke stažení zdarma

      Prozkoumejte tisíce hotových konstrukčních modelů. Stáhněte je, přizpůsobte si je a použijte jako šablony, které urychlí váš proces navrhování.

      Objevte modely
      Statické modely ke stažení Bezplatné modely ke stažení | Mobilní verze
      Bezplatná zóna Dlubal

      Získejte odbornou pomoc, kdykoli ji potřebujete. Využijte bezplatnou podporu pomocí umělé inteligence, e-mailovou podporu, webináře naživo a prémiové služby pro uživatele Servisní smlouvy Pro.

      Získejte podporu
      Bezplatná podpora a servis Bezplatná podpora a servis | Mobilní verze
    • E-learning
      • RFEM 6 pro začátečníky
      • RFEM 6 pro studenty
      • Programování v programu RFEM 6 a Python
      • RFEM 6 s programem Rhino & Grasshopper
      • RFEM 5 pro začátečníky
      • Modelování s programem RFEM 5
      • Videolekce statiky pro studenty
      • Krátké tutoriály k programům Dlubal
      • Nejlepší tipy a triky v programu RFEM
      • Záznamy online Dlubal školení
      • Záznamy Dlubal webinářů
      Studenti a školy
      • Programy pro statické výpočty studentům zdarma
      • Vyžádání nebo prodloužení studentské verze zdarma
      • Žádost o bezplatnou verzi pro pedagogy
      • Zveřejnit diplomovou práci
      • Proč u nás zveřejnit svou diplomovou práci?
      • Závěrečné práce s programem Dlubal Software
      • Software pro statiku školám zdarma
      • Vyžádat nabídku
      • Úvodní školení pro vysoké školy zdarma
      • Zažádat o termín školení
      Platforma znalostí
      • První kroky s programem RFEM
      • Videa
      • Online manuály
      • Wiki pro statiku
      • Databáze znalostí
      • Často kladené dotazy (FAQ)
      Infotainment
      • Podcast
      • Dlubal blog
      • Úvod do statické analýzy
      První kroky s programem RFEM 6

      Udělejte své první kroky s RFEM 6 a zjistěte, jak rychle můžete modelovat a počítat. Přizpůsobte si ho přidáním modulů pro ještě více možností.

      Začít
      3D FEA Software RFEM 6 | First Steps Obrázek v záhlaví nabídky | Novinky Webináře | Mobilní verze
      Programy pro statickou analýzu pro studenty zdarma

      Tisíce studentů po celém světě již těží z Dlubal Software. Využívejte bezplatný přístup, školení a odbornou podporu po celou dobu svých studií.

      Získat bezplatnou licenci
      Software pro statické výpočty zdarma pro studenty Software pro statické výpočty pro studenty zdarma
    • O společnosti
      • Historie a čísla
      • Filozofie naší společnosti
      • Proč Dlubal Software?
      • Srovnání produktů
      • Politika kvality
      • Náš tým
      Kontakt
      • Pobočky Dlubal po celém světě
      • Autorizovaní distributoři produktů Dlubal
      Reference
      • Recenze uživatelů
      • Projekty zákazníků
      • Případové studie
      • Proč u nás zveřejnit svůj projekt?
      • Verifikační příklady
      • Vaše recenze
      • Účast na výzkumných projektech
      Naši zákazníci

      Představujeme naše zákazníky, kteří realizují své projekty s Dlubal Software. Zjistěte, jak naši zákazníci po celém světě implementují inovativní řešení ve stavebnictví a inženýrství pomocí pokročilých nástrojů pro statické a dynamické analýzy.

      Podívejte se na naše zákazníky
      Budujme úspěch společně

      Zjistěte, jak špičkoví inženýři z celého světa důvěřují našim řešením a spolupracují s námi na zdokonalování svých projektů.

      Podívejte se na naše zákazníky
      Zobrazit naše zákazníky Obrázek v záhlaví nabídky | Společnost_Naši zákazníci_Mobilní zařízení
      Sejděte se s odborníky

      Naši specializovaní inženýři jsou vám k dispozici, aby vám pomohli s modelováním, posouzením a technickými výzvami – kdykoli a kdekoli.

      Spojte se s podporou
      Náš tým Obrázek v záhlaví nabidky | Společnost_Náš tým | Mobilní verze
    • Kariéra
      • Pracovní nabídky
      • Týmy
      • Blog zaměstnanců
      • Postřehy
      Pracovní nabídky
      • Všechny pracovní nabídky
      • Vývoj produktů
      • Zákaznická podpora
      • Prodej
      • Marketing
      • Vývoj softwaru
      • Administrativa
      • Stážisté
      • Ostatní
      Týmy
      • Vývoj produktů
      • Zákaznický servis
      • Obchod
      • Marketing
      • Vývoj softwaru
      • Administrativa
      Proč Dlubal?
      • Firemní kultura
      • Zaměstnanecké výhody
      Budujte svou budoucnost s námi

      Zjistěte, jak náš tým utváří budoucnost stavebnictví. Zažijte inovace, růst a zajímavé výzvy.

      Kariéra ve společnosti Dlubal Obrázek v záhlaví nabídky | Kariéra ve společnosti Dlubal Mobile
      Najděte svou vysněnou práci

      Přidejte se k přednímu světovému výrobci softwaru pro statické výpočty a posuňte svou kariéru na novou úroveň.

      Prohlédněte si aktuální nabídky práce
      Všechny pracovní nabídky Obrázek banneru nabídky | Volná pracovní místa Mobilní zařízení
    • E-shop
    Hlavní produkty
    Ikona reprezentující RFEM 6, softwarovou aplikaci pro výpočty pomocí metody konečných prvků.
    RFEM 6
    Ikona programu RSTAB 9 bez ohraničení
    RSTAB 9
    Ikona RWIND 3 bez ohraničení
    RWIND 3
    Ikona RSECTION 1 bez ohraničení
    RSECTION
    Online služby
    Ikona nástroje pro stanovení oblastí zatížení
    Nástroj pro stanovení oblastí zatížení
    Průřezové charakteristiky
    Průřezové charakteristiky
    Ikona API
    API
    Ikona výpočtu v cloudu
    Výpočty v cloudu
    Modely ke stažení
    Modely ke stažení
    Ikona komunity Dlubal
    Komunita Dlubal
    Ikona článků databáze znalostí
    Databáze znalostí
    Online webináře
    Webináře
    Přihlásit se ke svému účtu

    Zaregistrujte se do extranetu Dlubal, abyste získali většinu softwaru a měli exkluzivní přístup k vašim osobním údajům.

    Přihlásit se Vytvořit účet
    Trial verze 90 dní zdarma
    Přihlásit se ke svému účtu

    Zaregistrujte se do extranetu Dlubal, abyste získali většinu softwaru a měli exkluzivní přístup k vašim osobním údajům.

    Přihlásit se Vytvořit účet
    • Produkty
    • Analýza prutových konstrukcí
    • RSTAB 9
    • Co je RSTAB?
    Ikona RSTAB 9 | Dlubal Software RSTAB 9
    Online manuály
    • Manuál RSTAB 9
    • RFEM 6 / RSTAB 9 | Začínáme
    }
    calculator icon
    Ceny
    RSTAB 9 – Rámové a prutové konstrukce
    • Hlavní program
    • Analýza prutových konstrukcí

    RSTAB 9 – Rámové a prutové konstrukce

    Využijte úspěšný software pro prutové konstrukce RSTAB pro výpočet 2D a 3D prutových konstrukcí z oceli, betonu, dřeva, hliníku nebo jiných materiálů.

    Pomocí RSTAB snadno a rychle definujete model konstrukce a následně spočítáte vnitřní síly, deformace a podporové reakce. Pro návrh máte k dispozici doplňky, které umožňují zohlednit materiálové a normové specifikace.

    Nyní 90 dní zkušební doba
    RSTAB 9 | Program pro prutové konstrukce © Rümmele Bauingenieur GmbH | www.ruemmelefacades.com
    Subnavigation
    01
    Co je RSTAB?
    02
    Funkce
    03
    Rozhraní
    04
    Modelování
    05
    Zatížení a kombinace
    06
    Výpočet a výsledky
    07
    Rozhraní
    08
    Dlubal centrum
    09
    Začínáme
    Ikona programu RSTAB 9 bez ohraničení

    Výkonný a snadno ovladatelný

    Stále ještě hledáte vhodný program pro statické výpočty? Jako statik máte samozřejmě určité požadavky. K dispozici je vám RSTAB 9, výkonný program pro analýzu 3D prutových konstrukcí, který vyhovuje požadavkům moderního stavebního inženýrství a odráží nejnovější trendy v oboru.

    Pro usnadnění práce se statikou vyberte zavedený Dlubal program RSTAB 9. Díky sofistikovanému způsobu zadávání vám umožní intuitivní modelování jednoduchých i složitých konstrukcí. RSTAB 9 je základem modulárního softwarového konceptu. Výkonné výpočetní jádro vám umožňuje provádět lineární a nelineární výpočty vnitřních sil, deformací a podporových reakcí.

    Pomocí addonů přímo integrovaných do programu můžete rychle a efektivně provádět další analýzy a posouzení podle různých norem, např. pro železobetonové, ocelové a dřevěné konstrukce. Sestavte si programový balíček přesně na míru vašim individuálním požadavkům a projektům. Pozdější rozšíření je vždy možné.

    Nadchněte se pro RSTAB 9!

    • Podívejte se, co je nového v programu RSTAB
    • Hardwarové a systémové požadavky
    Statická simulace letní scény Sömmersdorf s konstrukcí střechy bez podpor v programu RSTAB
    Video: Úvod do programu RSTAB 9
    Ocelový anténní stožár v uspořádání větrného tunelu, vytvořený v programu RSTAB 9
    Vytvoření větrného tunelu v programu RSTAB 9
    Model dřevostavby s globálními deformacemi v programu RSTAB
    Zobrazení výsledků
    Grafické uživatelské rozhraní programu RFEM zobrazuje model haly | Jednoduché generování pohledů a zobrazení
    Jednoduché vytváření pohledů a viditelností
    Statická simulace letní scény Sömmersdorf s konstrukcí střechy bez podpor v programu RSTAB Video: Úvod do programu RSTAB 9
    Ocelový anténní stožár v uspořádání větrného tunelu, vytvořený v programu RSTAB 9 Vytvoření větrného tunelu v programu RSTAB 9
    Model dřevostavby s globálními deformacemi v programu RSTAB Zobrazení výsledků
    Grafické uživatelské rozhraní programu RFEM zobrazuje model haly | Jednoduché generování pohledů a zobrazení Jednoduché vytváření pohledů a viditelností
    Video: Úvod do programu RSTAB 9

    Hlavní funkce programu RSTAB 9

    Integrace všech addonů Správce skriptů Vylepšený tiskový protokol Zástupci prutů a sad prutů Výstup vzorců pro posouzení Všechny funkce
    Geodetická kupole s trojúhelníkovým dělením analyzovaná v programu RSTAB pro statické posouzení

    Výhody programu RSTAB 9

    • Více než 100 000 uživatelů v 95 zemích
    • Jeden softwarový balíček pro všechny oblasti použití
    • Bezplatná podpora od zkušených odborníků
    • Zapracování v krátkém čase a intuitivní ovládání
    • Vynikající poměr cena/výkon
    • Modulární koncept s možností pružného rozšíření dle potřeby
    • Odstupňovaný licenční systém se samostatnými a síťovými licencemi
    • Osvědčený software použitý při mnoha známých projektech

    Realizováno v programu RSTAB 9

    Model v programu RFEM (© WIEHAG)
    • 3D prohlížeč
    • 3D prohlížeč | Babylon
    • Virtuální realita

    Rozhledna v lesoparku Avondale

    Od července 2022 poskytuje tato rozhledna 360° výhled na „Lesopark Avondale“ v Irsku. Současně s ní zde vznikla první stezka korunami stromů v zemi, kterou slavnostně otevřel irský prezident Micheal D. Higgins.

    Bioelektrárna Schilling ve Schwendi, Německo
    • 3D prohlížeč
    • 3D prohlížeč | Babylon
    • Virtuální realita

    Bioelektrárna Schilling ve Schwendi, Německo

    Jedna z nejmodernějších elektráren pro výrobu energie z obnovitelných zdrojů se nachází v jihoněmeckém městě Schwendi. Tato architektonicky náročná konstrukce ze železobetonu, z oceli a ze dřeva vznikla podle návrhu milánského architekta Mattea Thuna.

    Výstavní skleník Botanické zahrady v Kolíně nad Rýnem, Německo

    Výstavní skleník Botanické zahrady v Kolíně nad Rýnem, Německo

    V Kolíně nad Rýnem obohatí botanickou zahradu „Flora“ nově vybudovaný výstavní skleník a oranžerie.

    3D model pavilonu v programu RSTAB (© Blumer-Lehmann AG)
    • 3D prohlížeč
    • 3D prohlížeč | Babylon
    • Virtuální realita

    Projekt pavilonu „Into the woods“, Dánsko

    V roce 2021 byl v zahradě švýcarského velvyslanectví v dánské Kodani postaven dřevěný pavilon „Into the woods“. Vznikl u příležitosti každoročního festivalu „3 Days of Design“.

    Více projektů zákazníků
    Model RSTAB zobrazuje ukázkový skleník ve tvaru U se třemi propojenými obloukovými sekcemi.
    Grafická pracovní plocha

    Grafický pracovní prostor tvoří centrální část uživatelského rozhraní. V této oblasti vytváříte model, definujete zatížení a vyhodnocujete výsledky. Kliknutím nebo otočením kostky (stisknutí levého tlačítka myši a pohyb myši) intuitivně ovládáte pohled. Alternativně můžete pohled upravit přímo pomocí funkcí myši.

    Navigátor

    Navigátor spravuje data modelu přehledně ve stromové struktuře. Ve spodní části se nacházejí tři záložky (po výpočtu čtyři), které umožňují pohodlné přepínání mezi oblastmi Data, Zobrazení, Pohledy a Výsledky.

    Tabulky

    Tabulky přehledně spravují data ve formě tabulkového procesoru. Pomocí seznamů hlavních kategorií a jejich příslušných podkategorií lze přesně vybrat konkrétní tabulku.

    Řídicí panel

    V Ovládacím panelu se nachází legenda, která usnadňuje orientaci v rámci výsledků modelu. Navíc ovládací panel nabízí základní ovládací prvky pro individuální přizpůsobení a optimalizaci zobrazení výsledků.

    Moderní uživatelské rozhraní

    Programy Dlubal se vyznačují uživatelsky přívětivým a snadno naučitelným rozhraním, což platí zejména pro RSTAB 9. Stačí vytvořit a upravit konstrukci v prostředí podobném CAD nebo pomocí přehledných tabulek.

    Pravým tlačítkem myši lze otevřít místní nabídky přímo na objektech v grafice nebo navigátoru a rychle je vytvořit nebo upravit. Intuitivní rozhraní umožňuje rychlou definici konstrukčních a zatěžovacích objektů a jejich snadné přizpůsobení.

    Další zajímavé funkce rozhraní jsou například:

    • Vícejazyčné ovládání programu
    • Fotorealistické renderování
    • Vlastnosti zobrazení
    • Ovládání zobrazení objektů
    Více o uživatelském ploše

    Velmi dobrý software pro statické výpočty

    RSTAB je velmi dobrý program pro statické výpočty, jelikož umožňuje projektantovi modelovat jakýkoli typ konstrukce velmi akademickým a důkladným způsobem, s jednoduchostí a praktičností, která je v této profesi zapotřebí. Díky tomu jsme získali analytický model odpovídající realitě bez mnoha vstupních komplikací.

    Spokojen již mnoho let

    S vaším softwarem pracuji již mnoho let, s přestávkami trvajícími až jeden rok. Mohl jsem tak podrobně sledovat vývoj vašeho softwaru. Je vždy povzbuzující vidět, jak rychle se člověk dokáže po dlouhé přestávce znovu vžít do problematiky. V současné době provádím podrobné analýzy pomocí programu RFEM, pro které jsem importoval globální model z programu RSTAB do RFEM a na něm dále stavím.

    • Pozvání na online představení produktu zaměřené na pokročilou funkcionalitu softwaru
      Dohodnout online prezentaci produktů

      Vyzkoušejte si Dlubal naživo a sjednejte si online demo!

    • Propagační banner zvoucí k registraci na bezplatnou 90denní zkušební verzi produktů Dlubal
      Plná verze zdarma na 90 dní

      Nejefektivnější způsob, jak poznat software Dlubal, je vyzkoušet si ho sám.

    • Kontaktujte náš prodejní tým pro odbornou podporu pokročilých softwarových řešení.
      Kontaktovat obchodní tým

      Jsme tu pro vás!

    Rychlé a intuitivní modelování

    Vyberte si z užitečných pomocných funkcí a nástrojů, které vám usnadní modelování. Díky tomu je generování například zatížení sněhem a větrem mnohem snadnější. Můžete také zohlednit nelinearity prutů a kloubů (plasticita, trhliny, prokluz atd.), stejně jako vazby nebo excentricity prutů.

    Tyto funkce vám také pomohou při modelování:

    • Databáze průřezů a materiálů včetně oblíbených položek
    • Jednoduché vytváření pohledů a viditelností
    • Jednoduché zadávání modelu
    Model zavěšené membránové střechy s výrazným kruhovým otvorem pomocí nástrojů pro rychlé modelování
    Počítačový model zavěšené membránové střechy s kruhovým otvorem a intuitivními nástroji pro navrhování

    Lineární a nelineární analýza nosné konstrukce

    Výpočet vašeho modelu probíhá přesně a rychle. Lineární model je počítán podle teorie I. řádu, nelineární podle teorie II. nebo III. řádu. Pro stanovení návrhových vnitřních sil můžete výsledky superponovat v kombinacích.

    Další funkce:

    • Individuální nastavení parametrů výpočtu
    • Možnost zvyšovat zatížení postupně
    • Výpočetní jádro s víceprocesorovou technologií
    Rozhraní zobrazující lineární a nelineární posuzování v RSTABu 9
    Ikona znázorňující pokročilou lineární a nelineární analýzu konstrukce v programu RSTAB 9.

    První kroky s programem RSTAB 9

    Ještě jste nepracovali nebo nepracujete často s programem RSTAB? Zde naleznete užitečné rady a tipy, které vám usnadní práci s programy Dlubal.

    Více informací
    Program pro statické výpočty a analýzu prutových konstrukcí | Začněte rychle pracovat s programem RSTAB 9, který je založen na modulární koncepci a víceúčelových addonech Program pro statické výpočty a analýzu prutových konstrukcí | Začněte rychle pracovat s programem RSTAB 9, který je založen na modulární koncepci a víceúčelových addonech

    Statické modely ke stažení

    Pokud hledáte modely k procvičování nebo jako inspiraci pro své projekty, jste na správném místě. Ke stažení nabízíme velké množství modelů pro statické výpočty, například soubory RFEM, RSTAB, RSECTION nebo RWIND.

    Všechny modely
    Šablony statických modelů ke stažení pro přesnou inženýrskou analýzu. Šablony statických modelů ke stažení pro přesnou inženýrskou analýzu.

    Generování zatížení větrem pro každý tvar modelu

    RWIND je program (digitální aerodynamický tunel) pro numerickou simulaci proudění větru kolem libovolných geometrických tvarů konstrukcí. Usnadňuje stanovení zatížení větrem na jejich površích. RWIND je k dispozici ve verzích Basic a Pro.

    Tento snímek zobrazuje model ocelové haly s ocelovými profily tvarovanými za studena navrženými v programu RFEM 6.
    Šipky

    RSTAB 9

    Speciální aplikaci pro modelování těles v RWIND najdete v RSTABu. V ní definujete analyzované směry větru pomocí relativních úhlových poloh kolem vertikální osy modelu.

    Tlakové pole v pohledu na řez | Vizualizace rozložení tlaku pomocí programu RWIND na budově

    RWIND 3

    RWIND využívá numerický model CFD (Computational Fluid Dynamics) k simulaci proudění větru kolem objektů pomocí digitálního větrného tunelu.

    Your browser does not support the video tag.

    • Výsledky
    • Dlubal centrum
    • Generování zatížení
    • Kombinace zatížení
    Vyhodnocení výsledků programu RSTAB 9 | Tiskový protokol simulace hliníkové konstrukce
    • 3D prohlížeč
    • 3D prohlížeč | Babylon
    • Virtuální realita

    Vyhodnocení výsledků a tiskový protokol

    Vaše výsledky a data jsou v programu RSTAB 9 přehledně prezentovány a efektivně archivovány. Přímo v modelu jsou k dispozici tabulkové a grafické zobrazení vnitřních sil, deformací a podporových sil. Výsledky můžete cíleně vybrat podle různých kritérií filtrování. Všechny informace jsou také zdokumentovány ve vícejazyčném tiskovém protokolu, který můžete snadno upravit podle svých potřeb a uložit jako šablonu. Program RSTAB 9 navíc umožňuje snadno integrovat do protokolu obrázky, texty, vzorce MathML a PDF dokumenty.

    Další funkce:

    • Barevné znázornění vnitřních sil
    • Průběhy výsledků v grafech
    • Vizualizace výsledků
    • Zobrazení výsledků pomocí ořezávací roviny
    • Vícejazyčný tiskový protokol
    • Ovládání rozsahu protokolu
    Více o výstupu výsledků
    Centralizovaný systém správy | Správa projektů, údajů o zákaznících, bloků a šablon ocelových spojů

    Centrální organizace projektů, zákaznických dat, bloků atd.

    Dlubal centrum se postará o rychlý a efektivní průběh plánování. Mimo jiné zde můžete centrálně spravovat své projekty a soubory modelů. Podrobné informace a obrázky usnadňují přiřazení všech modelů a umožňují nekomplikované a přehledné zpracování zakázek. Vaše zákaznická data, včetně licencovaných programů, addonů atd. jsou navíc uspořádána v Dlubal centru.

    • Navigátor projektu
    • Můj účet
    • Bloky
    Více o Dlubal centru
    Funkce 002012 | Generování zatížení sněhem

    Rychlé a snadné generování zatížení

    Myslíte už při projektování na zimu a bouře? RSTAB vám pomůže. Program obsahuje užitečné nástroje pro generování zatížení větrem a sněhem a také nástroje pro převod plošných zatížení na zatížení na pruty.

    • Generování zatížení sněhem
    • Generování zatížení větrem
    • Generování zatížení na pruty/linie z plošných zatížení
    • Generování zatížení na pruty z volného zatížení na linii
    Více o generování zatížení
    Automatické generování zatěžovacích stavů a kombinací v přehledném okně

    Více o automatickém vytváření kombinací

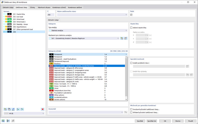
    Cílem programů Dlubal je zefektivnit a usnadnit práci. RSTAB tak pro vás umí automaticky vytvářet kombinace účinků, kombinace zatížení a návrhové situace podle Eurokódu a dalších mezinárodních norem. Používá přitom odpovídající kombinační pravidla. V přehledném okně můžete zatěžovací stavy například kopírovat nebo přidávat. Zatěžovací stavy a kombinace lze navíc snadno upravovat v tabulkách.

    • Zatěžovací stavy & kombinace
    • Kombinační pravidla
    • Mimořádné návrhové situace
    • Kombinace účinků
    • Kombinace zatížení
    • Kombinace výsledků
    Více o kombinacích zatížení

    E-shop

    Sestavte si svůj individuální balíček programů! Veškeré ceny najdete v online přehledu.

    • Rodina RFEM 6
    • Rodina RSTAB 9
    Přejít do e-shopu

    Spočítejte si cenu

    3 750,00 USD
    +670,00 USD
    Program pro prutové konstrukce
    Celková částka 4 420,00 USD
    Software pro navrhování a statické výpočty konstrukcí
    Dlubal Software s.r.o.

    Anglická 28
    120 00 Praha
    Česká republika

    +420 227 203 203 [email protected]
    Dlubal Software GmbH

    Am Zellweg 2
    93464 Tiefenbach
    Německo

    +49 9673 9203-0 [email protected]
    Řešení
    • Železobetonové konstrukce
    • Ocelové konstrukce
    • Dřevěné konstrukce
    • Ocelové přípoje
    Produkty
    • RFEM 6
    • RSTAB 9
    • RSECTION 1
    • RWIND 3
    Podpora
    • Často kladené dotazy (FAQ)
    • Položit individuální dotaz
    • Mapy zatížení sněhem, rychlosti větru a seizmického zatížení
    • Kontaktovat obchodní oddělení
    Novinky
    • Přihlásit se k odběru novinek
    • Aktuální novinky
    • Přehled událostí
    • Online školení
    Zdroje
    • Plná zkušební verze zdarma
    • Zveřejnit projekt
    • Projekty zákazníků
    • Online manuály
    Přidejte se i Vy k Dlubal
    Komunita Dlubal YouTube Facebook Pinterest TikTok Instagram
    © 2001–2026 Dlubal Software GmbH | Všechna práva vyhrazena
    Právní poučení
    O společnosti
    Mapa stránek
    Jazyk
    • Deutsch
    • English
    • Français
    • Español
    • Português
    • Italiano
    • Česky
    • Polski
    • Pусский
    • 中文(简体)