638x
000172
26.9.2016

RF-/STEEL AISC | Výsledky

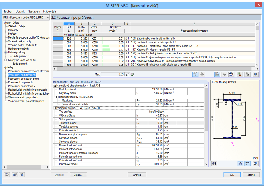
V prvním okně výsledků se zobrazí maximální využití s příslušným posouzením každého posuzovaného zatěžovacího stavu, kombinace zatížení nebo kombinace výsledků.

Další tabulky výsledků zahrnují všechny podrobné výsledky, seřazené podle různých kritérií a rozbalovací stromové nabídky se všemi detaily posouzení. Všechny mezivýsledky podél prutů lze zobrazit na libovolném místě. Takto lze snadno vysledovat, jakým způsobem probíhala jednotlivá posouzení v modulu.

Kompletní data modulu jsou součástí tiskového protokolu programu RFEM/RSTAB. Obsah protokolu i požadovaný rozsah výstupních dat pro jednotlivá posouzení lze podrobně nastavit.



;